如何显示Application Command Center(应用程序命令中心-ACC)(ACC ) 小部件的报告请求/响应

如何显示Application Command Center(应用程序命令中心-ACC)(ACC ) 小部件的报告请求/响应

5469
Created On 09/09/22 08:10 AM - Last Modified 01/20/25 08:58 AM


Objective


如何显示Application Command Center(应用程序命令中心-ACC)(ACC ) 小部件的报告请求/响应。

Environment


  • Palo Alto 防火墙
  • 支持的 PAN OS
  • ACC小部件


Procedure


  1. 登录防火墙或 Panorama 的Web 界面。
  2. 将“ /?debug=true ”附加到URL:
https://<FQDN or IP address>/?debug=true
  1. 导航到ACC选项卡。
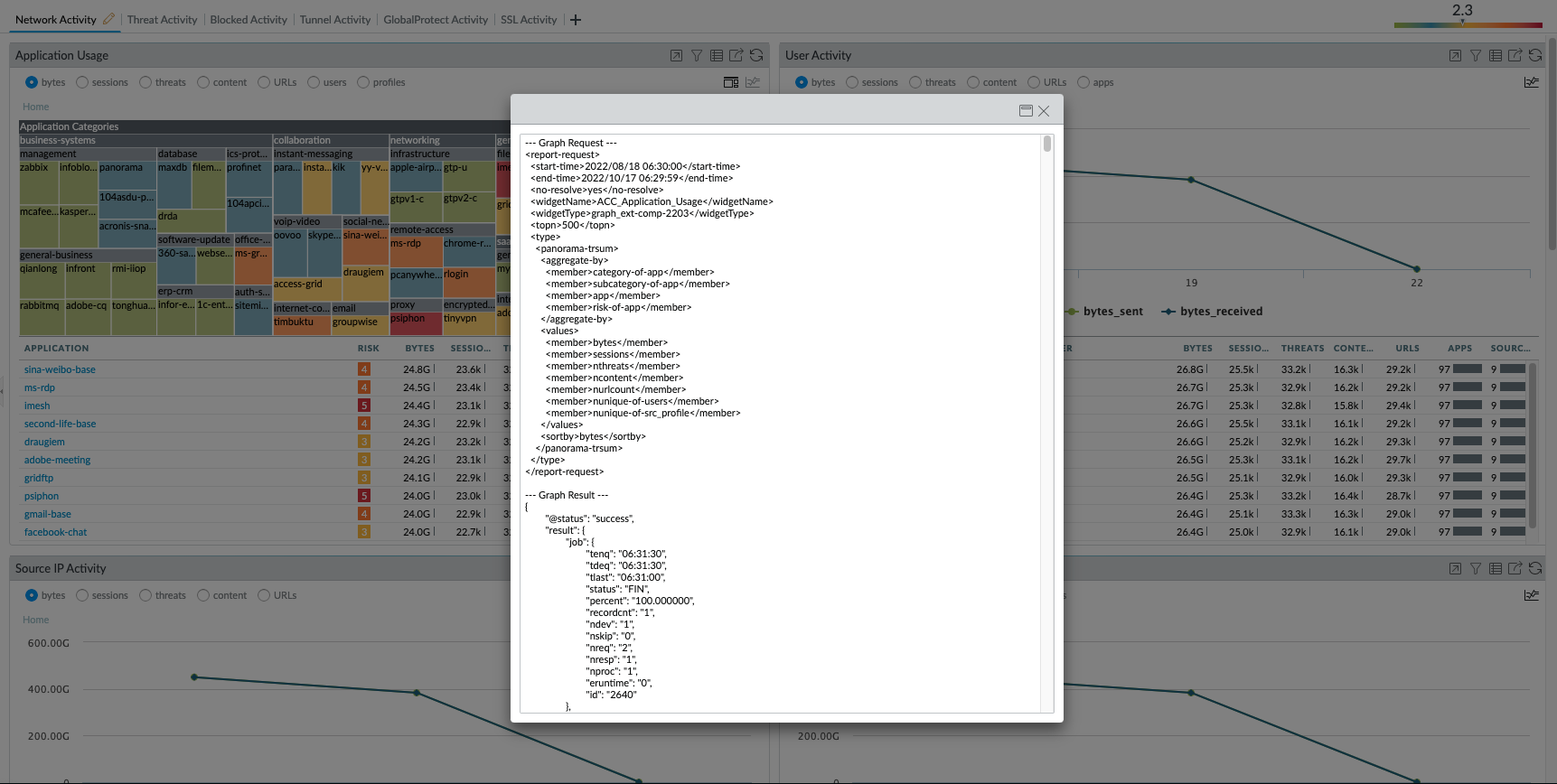
  2. 单击小部件右上角的显示报告请求/响应图标以显示输出。
Show report request:response.png
  1. 将弹出一个新窗口,其中包含报告请求/响应:
Show report request:response_1.png


Actions
  • Print
  • Copy Link

    https://knowledgebase.paloaltonetworks.com/KCSArticleDetail?id=kA14u000000wlVWCAY&lang=zh_CN&refURL=http%3A%2F%2Fknowledgebase.paloaltonetworks.com%2FKCSArticleDetail

Choose Language