Application Command Center (ACC) (ACC ) 위젯에 대한 보고서 요청/ 대응 표시하는 방법

Application Command Center (ACC) (ACC ) 위젯에 대한 보고서 요청/ 대응 표시하는 방법

5509
Created On 09/09/22 08:10 AM - Last Modified 01/20/25 08:58 AM


Objective


ACC ( Application Command Center (ACC) ) 위젯에 대한 보고서 요청/ 대응 표시하는 방법입니다.

Environment


  • 팔로 알토 방화벽
  • 지원되는 PAN-OS
  • ACC 위젯


Procedure


  1. 방화벽 이나 파노라마의 웹 인터페이스 에 로그인합니다.
  2. URL 에 " /?debug=true "를 추가합니다.
https://<FQDN or IP address>/?debug=true
  1. ACC 탭으로 이동합니다.
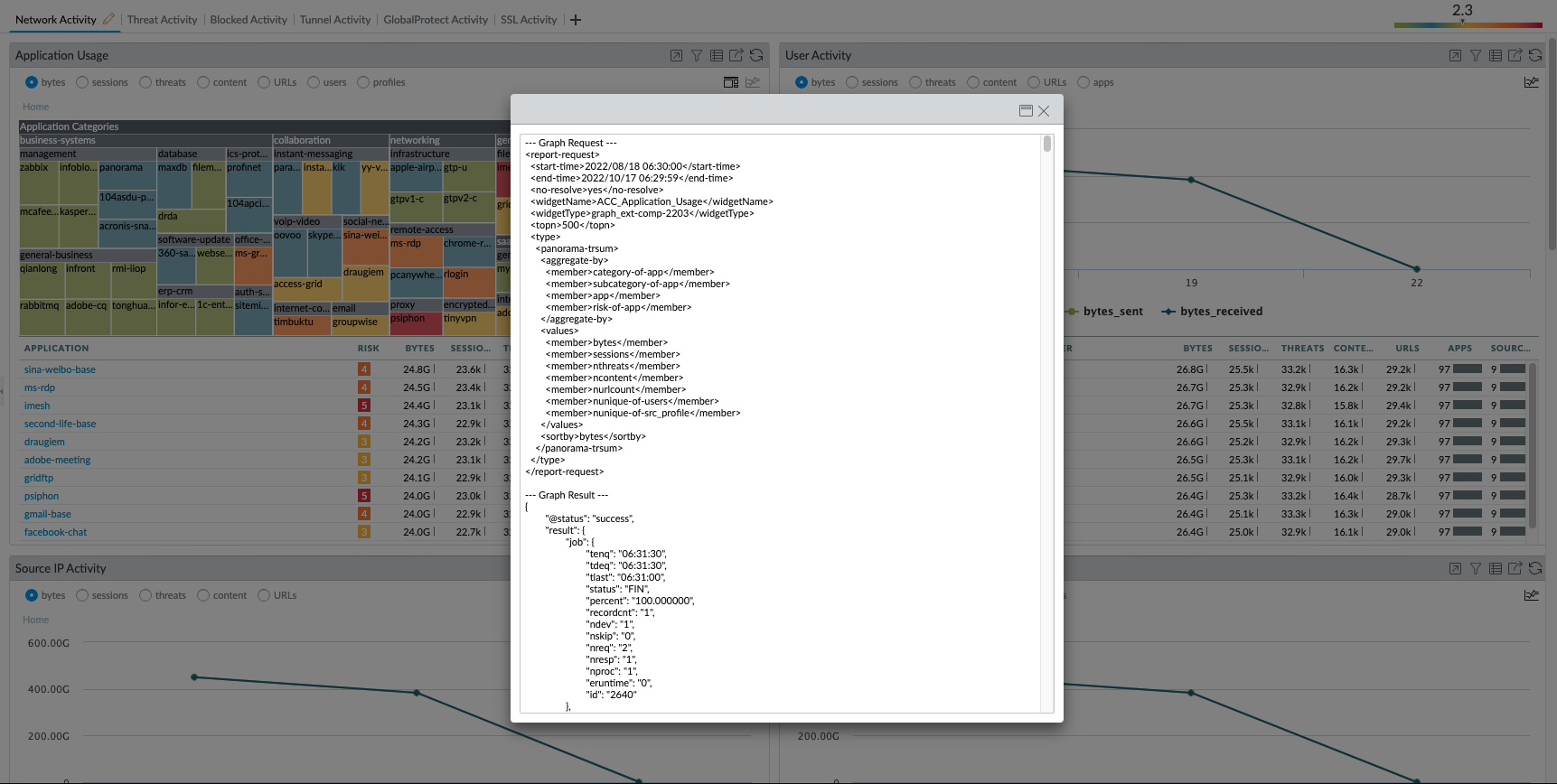
  2. 위젯 오른쪽 상단에 있는 보고서 요청/ 대응 아이콘을 클릭하면 출력이 표시됩니다.
Show report request:response.png
  1. 보고서 요청/ 대응 포함된 새 창이 나타납니다.
Show report request:response_1.png


Actions
  • Print
  • Copy Link

    https://knowledgebase.paloaltonetworks.com/KCSArticleDetail?id=kA14u000000wlVWCAY&lang=ko&refURL=http%3A%2F%2Fknowledgebase.paloaltonetworks.com%2FKCSArticleDetail

Choose Language