Application Command Center (アプリケーション コマンド センター - ACC)(ACC ) ウィジェットのレポート要求/応答を表示する方法

Application Command Center (アプリケーション コマンド センター - ACC)(ACC ) ウィジェットのレポート要求/応答を表示する方法

5457
Created On 09/09/22 08:10 AM - Last Modified 01/20/25 08:58 AM


Objective


Application Command Center (アプリケーション コマンド センター - ACC)(ACC ) ウィジェットのレポート要求/応答を表示する方法。

Environment


  • パロアルトファイアウォール
  • サポートされているPAN-OS
  • ACCウィジェット


Procedure


  1. ファイアウォールまたは Panorama のWebインターフェイスにログインします。
  2. URLに「 /?debug=true 」を追加します:
https://<FQDN or IP address>/?debug=true
  1. ACCタブに移動します。
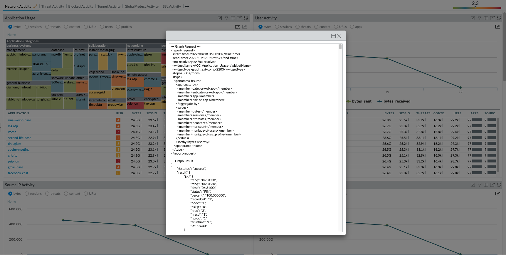
  2. ウィジェットの右上隅にあるレポート要求/応答アイコンをクリックすると、出力が表示されます。
Show report request:response.png
  1. レポート要求/応答を含む新しいウィンドウがポップアップ表示されます。
Show report request:response_1.png


Actions
  • Print
  • Copy Link

    https://knowledgebase.paloaltonetworks.com/KCSArticleDetail?id=kA14u000000wlVWCAY&lang=ja&refURL=http%3A%2F%2Fknowledgebase.paloaltonetworks.com%2FKCSArticleDetail

Choose Language