Cómo mostrar una solicitud/ respuesta de informe para los widgets del Application Command Center (Centro de comando de aplicación - ACC) (ACC)

Cómo mostrar una solicitud/ respuesta de informe para los widgets del Application Command Center (Centro de comando de aplicación - ACC) (ACC)

5457
Created On 09/09/22 08:10 AM - Last Modified 01/20/25 08:58 AM


Objective


Cómo mostrar la solicitud/ respuesta de informe para los widgets del Application Command Center (Centro de comando de aplicación - ACC) (ACC).

Environment


  • Cortafuegos de Palo Alto
  • Sistema operativo PAN compatible
  • Widgets de ACC


Procedure


  1. Inicie sesión en la interfaz web del cortafuegos o de Panorama.
  2. Añade " /?debug=true " a la URL:
https://<FQDN or IP address>/?debug=true
  1. Vaya a la pestaña ACC .
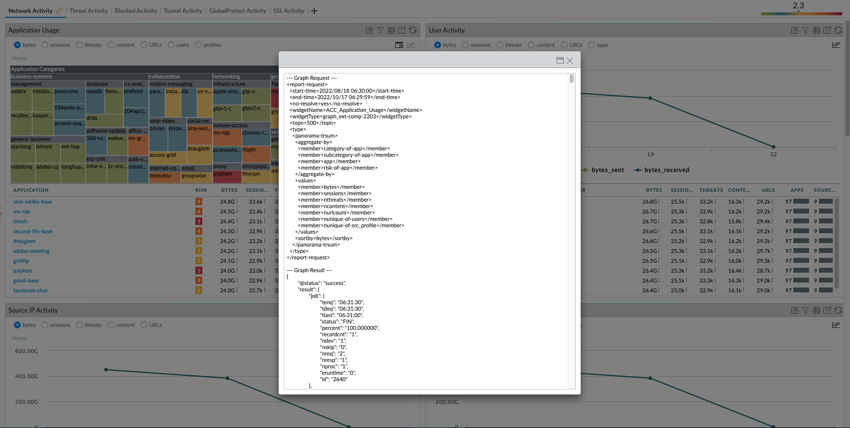
  2. Haga clic en el ícono de solicitud/ respuesta de informe en la esquina superior derecha del widget para mostrar el resultado.
Show report request:response.png
  1. Aparecerá una nueva ventana con la solicitud/ respuesta del informe:
Show report request:response_1.png


Actions
  • Print
  • Copy Link

    https://knowledgebase.paloaltonetworks.com/KCSArticleDetail?id=kA14u000000wlVWCAY&lang=es&refURL=http%3A%2F%2Fknowledgebase.paloaltonetworks.com%2FKCSArticleDetail

Choose Language