So zeigen Sie anfordern/Anforderung/ Antwort für Application Command Center (ACC)-Widgets an

So zeigen Sie anfordern/Anforderung/ Antwort für Application Command Center (ACC)-Widgets an

5457
Created On 09/09/22 08:10 AM - Last Modified 01/20/25 08:58 AM


Objective


So zeigen Sie anfordern/Anforderung/ Antwort für Application Command Center (ACC)-Widgets an.

Environment


  • Palo Alto-Firewalls
  • Unterstützte PAN-OS
  • ACC Widgets


Procedure


  1. Melden Sie sich bei der Weboberfläche der Firewall oder des Panoramas an.
  2. Hängen Sie " /?debug=true " an die URL an:
https://<FQDN or IP address>/?debug=true
  1. Navigieren Sie zur Registerkarte ACC .
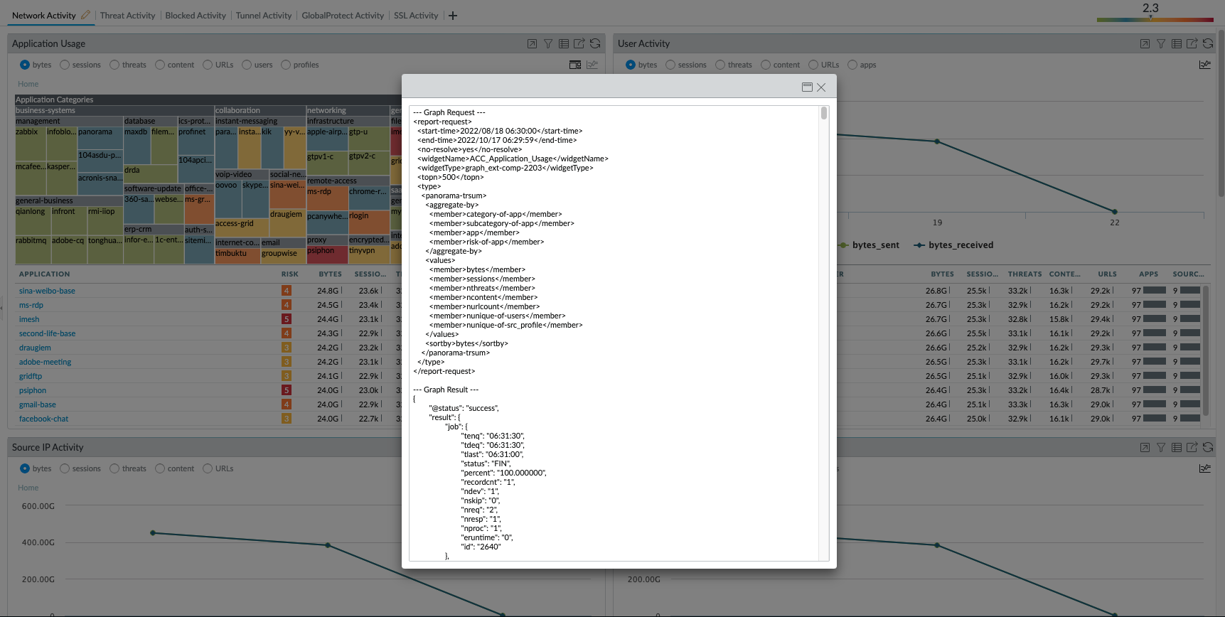
  2. Klicken Sie auf das Symbol „anfordern/Anforderung/ Antwort anzeigen“ in der oberen rechten Ecke des Widgets, um die Ausgabe anzuzeigen.
Show report request:response.png
  1. Es öffnet sich ein neues Fenster mit der anfordern/Anforderung/ Antwort:
Show report request:response_1.png


Actions
  • Print
  • Copy Link

    https://knowledgebase.paloaltonetworks.com/KCSArticleDetail?id=kA14u000000wlVWCAY&lang=de&refURL=http%3A%2F%2Fknowledgebase.paloaltonetworks.com%2FKCSArticleDetail

Choose Language