IPSec 第 2 阶段协商失败并显示“IKE收到的协议通知消息:收到通知类型 NO_PROPOSAL_CHOSEN" - 阶段 2 中的身份验证不匹配

IPSec 第 2 阶段协商失败并显示“IKE收到的协议通知消息:收到通知类型 NO_PROPOSAL_CHOSEN" - 阶段 2 中的身份验证不匹配

35267
Created On 08/02/22 18:45 PM - Last Modified 05/27/25 21:54 PM


Symptom


  • VPN 隧道不上或下
  • 系统日志显示“IKE收到协议通知消息:收到通知类型 NO_PROPOSAL_CHOSEN”
  • 系统日志显示“消息缺少 IDr 负载”
  • CLI 在显示不同身份验证算法的两个对等防火墙上显示命令输出(示例:SHA-512对比SHA-256)
  • >less mp 日志 ikemgr.log显示“IKEv2 提议不匹配,请检查双方的加密设置。”
  • >less mp 日志 ikemgr.log显示“<IKEGateway> 收到未经身份验证的 NO_PROPOSAL_CHOSEN,您可能需要检查IKE设置”
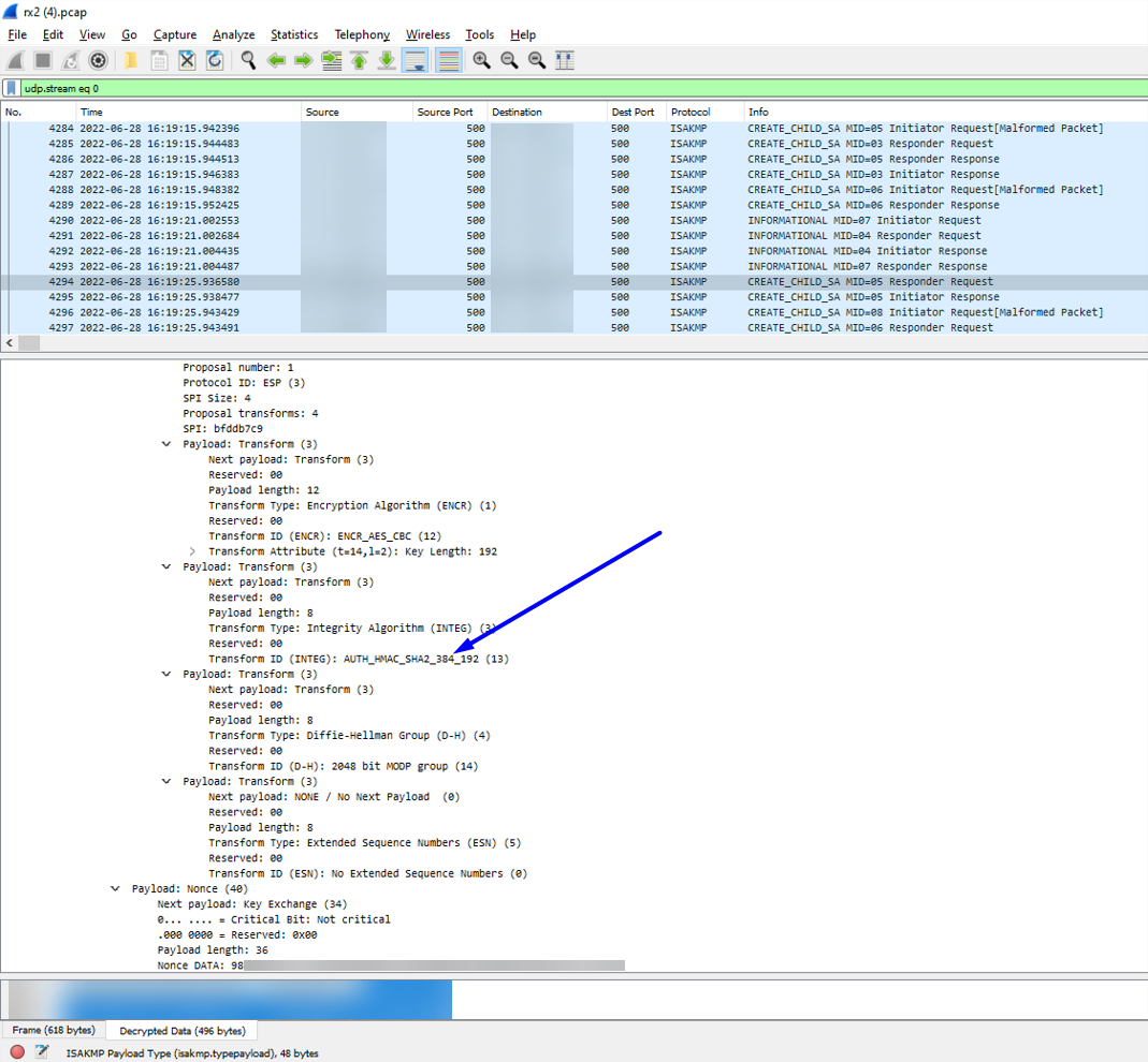
  • 阶段 2(IPSec 加密配置文件)中的身份验证不匹配在数据包捕获中是不可见的(除非手动解密 pcap),因此最好只使用CLI命令/手动检查双方的配置以识别和解决这种不匹配的配置

网络UI
导航网络 > IPSec 加密配置文件 >编辑IPSec 加密配置文件>编辑验证
比较第 2 阶段身份验证 WebUI错配

CLI
双方VPN同行,通过运行以下命令 CLI
>show vpn tunnel
FW1> show vpn tunnel
TnID Name   Gateway               Local Proxy IP       Ptl:Port   Remote Proxy IP      Ptl:Port   Proposals
1   VPNTunnel10 IKEGatewayTest1   0.0.0.0/0            0:0        0.0.0.0/0            0:0        ESP tunl [DH20][AES192][SHA384] 3600-sec 0-kb
FW2> show vpn tunnel
TnID Name       Gateway          Local Proxy IP       Ptl:Port   Remote Proxy IP      Ptl:Port    Proposals
1   VPNTunnel10 IKEGatewayTest1   0.0.0.0/0            0:0        0.0.0.0/0            0:0        ESP tunl [DH20][AES192][SHA512] 3600-sec 0-kb


系统日志
导航监控 > 系统日志
比较阶段 2 身份验证不匹配的系统日志

线鲨
在两者上进行数据包捕获VPN同行并在 Wireshark 中并排打开它们比较 Wireshark 的第 2 阶段身份验证不匹配
注意:默认情况下,这不会出现在 Wireshark 中。 您必须拥有来自两者的转储级 ikemgr 日志VPN对等点解密 Wireshark 中的数据包。 这可以使用以下步骤完成这里


ikemgr.log
通过运行以下命令CLI在两个同行

>less mp-log ikemgr.log
2022-06-27 12:10:41 [ERR ]:  Proposal Unmatched.!
2022-06-27 12:10:41 [PWRN]: [IKEGatewayTest1:360] IKEv2 proposal doesn't match, please check crypto setting on both sides.
2022-06-27 12:10:41 [PERR]: no proposal chosen.
2022-06-27 12:11:40 [PWRN]: [IKEGatewayTest1:354] unauthenticated NO_PROPOSAL_CHOSEN received, you may need to check IKE settings.


Environment


  • PAN-OS
  • 帕洛阿尔托网络firewall配置了 IPSecVPN隧道


Cause


当两个VPN对等方的身份验证算法不匹配

Resolution


  1. 配置双方VPN有一个匹配验证算法
比较 Web 中的身份验证阶段 2UI匹配
(如果你的VPN同行是不同的供应商firewall, 执行他们的等效/相同阶段 2验证他们的配置更改firewall如果它们是不匹配的来源)
  1. 执行一个犯罪
  2. 每次运行以下命令几次两个都这VPN同行firewallCLI 让他们重新启动和形成:
>clear vpn ike-sa gateway <name>
>clear vpn ipsec-sa tunnel <name>


Actions
  • Print
  • Copy Link

    https://knowledgebase.paloaltonetworks.com/KCSArticleDetail?id=kA14u000000wlDICAY&lang=zh_CN&refURL=http%3A%2F%2Fknowledgebase.paloaltonetworks.com%2FKCSArticleDetail

Choose Language