当特定文件的文件类型设置为阻止时,如何允许该文件

当特定文件的文件类型设置为阻止时,如何允许该文件

93073
Created On 09/26/20 00:44 AM - Last Modified 05/02/24 20:34 PM


Objective


  • 为配置为在"文件阻止"中阻止的文件类型创建异常。
  • 文件阻止配置文件不提供配置异常的能力,但是, URN 文件到文件可用于在安全规则中利用"服务/ URL 类别"字段配置例外 Policy 。


Environment


  • A 文件阻止被配置为阻止需要传输的文件类型。
  • A 需要将被阻止的文件类型中的特定文件排除在外。
  • 使用的文件传输协议是 HTTP 。


Procedure


1. 尝试被阻止的文件传输。 在此示例中,文件类型为 JAR 文件。
尝试传输文件,以便像正常时一样阻止传输。

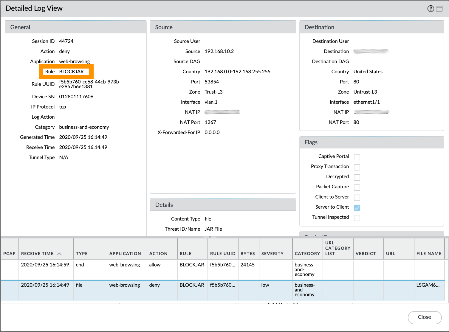
2. 浏览[监视器>数据过滤]日志,并识别 Policy 被宣布为阻止文件的安全规则 名称 。 在我们的例子中,它是一个 Policy 命名的安全规则 BLOCKJAR
识别 Policy 与配置为阻止此文件类型的文件阻止配置文件配置文件绑定的安全规则名称。

3. 转到[自定义对象>对象> URL 类别],并创建一个新的类别,用于文件阻止异常。 在本示例中,它被命名 ALERTJAR 为。 单击"添加"并指定 URN 文件。 (不要为http://准备一个信息)。
创建自定义 URL 类别,列出 URN 文件的完整路径。

4. 克隆当前安全 Policy 规则,使其先于当前匹配的安全 Policy 规则。
克隆规则,并将新规则放在当前匹配规则的顶部。

5. 打开新克隆的安全 Policy 规则进行编辑。 为其定义新名称。 在此示例中,它被命名为 ALERTJAR 。
定义新克隆规则的名称。

6. 选择"服务/ URL 类别"选项卡,并定义 URL 步骤 3 中创建的类别。
定义在 URL URN 服务/类别选项卡下列出要白名单的自定义 URL 类别。

7. 转到"操作"选项卡。 确保新克隆的安全 Policy 性要么没有定义文件阻止配置文件(无),要么选择的配置文件类型不阻止需要允许的文件类型。
选择"无"以进行文件阻止,或选择不阻止需要允许的文件类型的配置文件。

8. 这就是安全 Policy 规则的样子。
安全策略最终看。

9. 提交您的更改。 提交成功后,现在将允许访问已阻止的文件。


Additional Information


实验室验证

在步骤 7 的实验室测试中,我们使用了称为配置的文件拦截配置文件 ALERTJAR 来提醒 JAR 文件。
在提交完成并尝试下载新文件后,我们可以验证现在是否允许下载已阻止的文件类型。
实验室已验证。 现在允许阻止文件类型。


Actions
  • Print
  • Copy Link

    https://knowledgebase.paloaltonetworks.com/KCSArticleDetail?id=kA14u000000HAtvCAG&lang=zh_CN&refURL=http%3A%2F%2Fknowledgebase.paloaltonetworks.com%2FKCSArticleDetail

Choose Language