ファイルタイプがブロックに設定されている場合に、特定のファイルを許可する方法

ファイルタイプがブロックに設定されている場合に、特定のファイルを許可する方法

93655
Created On 09/26/20 00:44 AM - Last Modified 05/02/24 20:34 PM


Objective


  • ファイル ブロックでブロックするように構成されているファイルの種類の例外を作成します。
  • ファイル ブロック プロファイルには例外を構成する機能は提供されませんが、 URN ファイルに対しては、セキュリティ ルールの "サービス/ カテゴリ" フィールドを利用して例外を構成できます URL Policy 。


Environment


  • A ファイル ブロックは、転送する必要があるファイルの種類をブロックするように構成されます。
  • A ブロックされたファイルタイプの特定のファイルを除く必要があります。
  • 使用されるファイル転送プロトコルは HTTP です。


Procedure


1. ブロックされるファイル転送を試みます。 この例では、ファイルの種類は JAR ファイルです。
通常どおりに転送がブロックされるようにファイルを転送します。

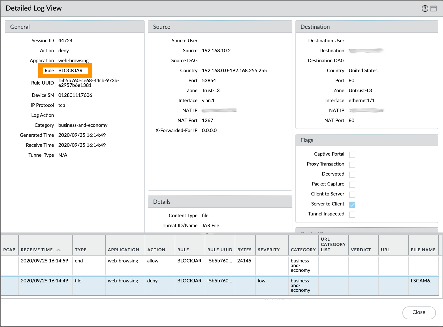
2. [監視>データフィルタリング]ログを参照し、 Policy ファイルをブロックすると宣言されたセキュリティルール を特定します。 この例では、 Policy というセキュリティルールです BLOCKJAR
Policyこのファイルの種類をブロックするように構成されたファイル ブロック プロファイルに関連付けられたセキュリティ ルール名を特定します。

3. [カスタムオブジェクト>オブジェクト >カテゴリ] に移動 URL し、ファイルブロック例外に使用する新しいカテゴリを作成します。 この例では、 という名前です ALERTJAR 。 [追加] をクリックし、 URN ファイルにを指定します。 (エントリの前に http:// しないでください)。
URLファイルへの完全パスを一覧表示するカスタム カテゴリ URN を作成します。

4. 現在一致しているセキュリティ Policy ルールの前に現在のセキュリティ ルールを複製 Policy します。
ルールを複製し、新しいルールを現在一致しているルールの上に配置します。

5. 新しく複製されたセキュリティ Policy ルールを開いて編集します。 新しい名前を定義します。 この例では、 という名前が付けられています ALERTJAR 。
新しく複製されたルールの名前を定義します。

6. [サービス/ URL カテゴリ]タブを選択し、 URL ステップ3で作成したカテゴリを定義します。
[ URL URN サービス/カテゴリ] タブで、ホワイトリストに登録する を一覧表示するカスタム カテゴリを定義 URL します。

7. [アクション]タブに移動します。 新しく複製されたセキュリティ Policy にファイル ブロック プロファイルが定義されていないか (なし)、または選択されたセキュリティが許可する必要のあるファイルの種類をブロックしていないことを確認します。
[ファイルブロック]で[なし]を選択するか、許可する必要のあるファイルタイプをブロックしないプロファイルを選択します。

8. セキュリティルールは次 Policy のようになります。
セキュリティ ポリシーの最終的な外観。

9. 変更を確定します。 コミットが成功すると、ブロックされていないファイルへのアクセスが許可されます。


Additional Information


ラボ検証

手順 7 のラボ テストでは、ファイルに ALERTJAR 対してアラートを送信するように構成されたファイル ブロック プロファイルを使用 JAR しました。
コミットが完了し、新しいファイルのダウンロードが試行された後、ブロックされたファイルタイプのダウンロードが適切に許可されていることを確認できます。
ラボが検証されました。 ブロックされていないファイルの種類が許可されました。


Actions
  • Print
  • Copy Link

    https://knowledgebase.paloaltonetworks.com/KCSArticleDetail?id=kA14u000000HAtvCAG&lang=ja&refURL=http%3A%2F%2Fknowledgebase.paloaltonetworks.com%2FKCSArticleDetail

Choose Language