Comment autoriser un fichier spécifique lorsque son type de fichier est défini pour bloquer

Comment autoriser un fichier spécifique lorsque son type de fichier est défini pour bloquer

93655
Created On 09/26/20 00:44 AM - Last Modified 05/02/24 20:34 PM


Objective


  • Créez une exception pour les types de fichiers configurés pour être bloqués dans le blocage de fichiers.
  • Le profil de blocage de fichiers ne fournit pas la possibilité de configurer des exceptions, mais le fichier peut URN être utilisé pour configurer une exception tirant parti du champ « Service/ URL Catégorie » dans une règle de Policy sécurité.


Environment


  • A Le blocage de fichiers est configuré pour bloquer le type de fichier qui doit être transféré.
  • A fichier spécifique dans le type de fichier bloqué doit être excepté.
  • Le protocole de transfert de fichiers utilisé est HTTP .


Procedure


1. Essayez le transfert de fichiers qui est bloqué. Dans cet exemple, le type de fichier est JAR fichiers.
Essayez de transférer le fichier de sorte que le transfert est bloqué comme il le ferait normalement.

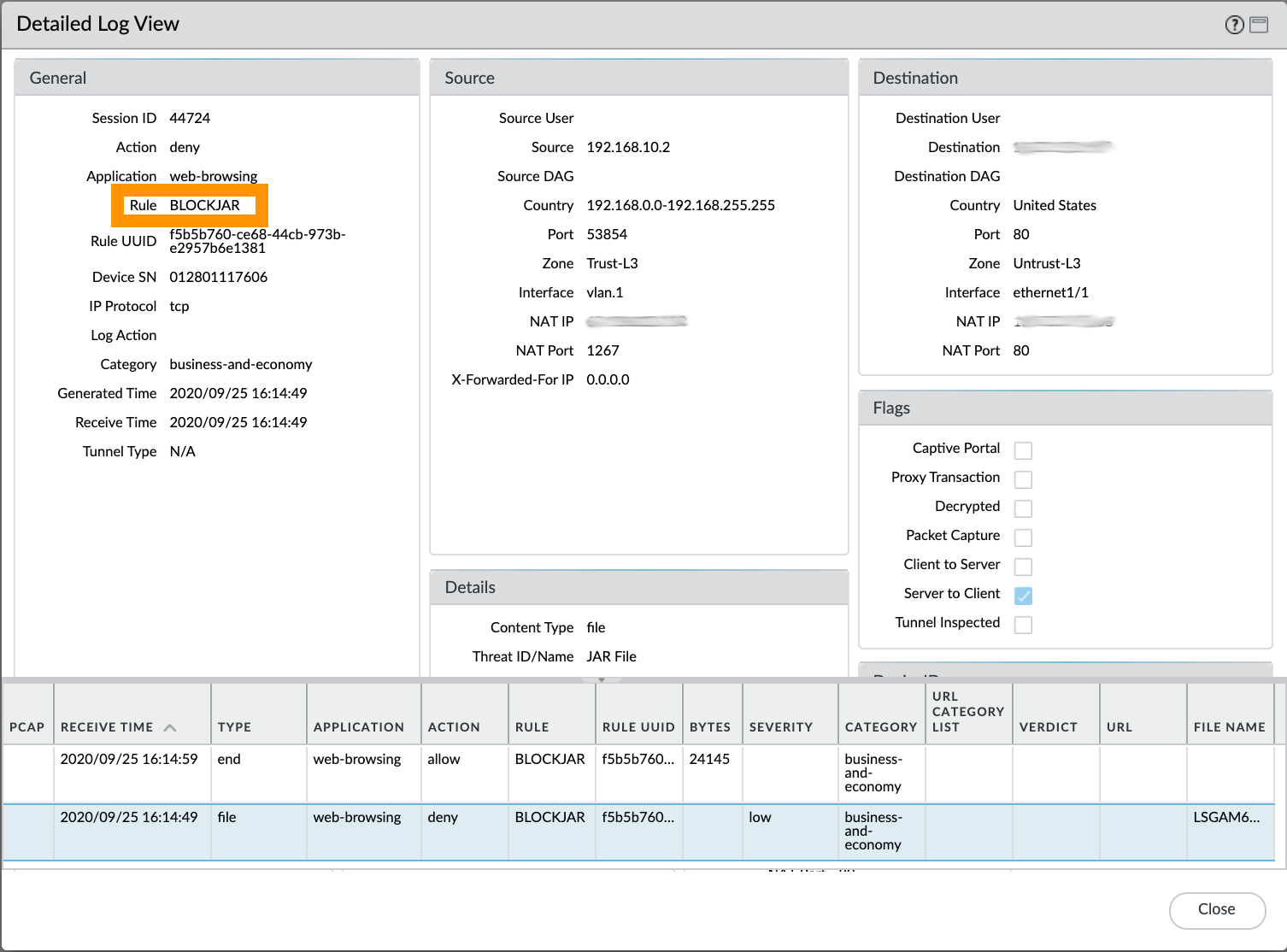
2. Parcourez les journaux [Monitor > Data Filtering] et identifiez le nom de la Policy règle de sécurité qui a été déclaré comme bloquant le fichier. Dans notre exemple, il s’agit d’une Policy règle de sécurité nommée BLOCKJAR .
Identifiez le nom Policy de la règle de sécurité lié au profil de blocage de fichiers configuré pour bloquer ce type de fichier.

3. Passez à [Objets > objets personnalisés > URL catégorie] et créez une nouvelle catégorie qui sera utilisée pour les exceptions de blocage de fichiers. Dans cet exemple, il est nommé ALERTJAR . Cliquez sur 'Ajouter' et URN spécifiez le fichier. (Ne prépendez pas http:// pour l’entrée).
Créez la URL catégorie personnalisée énumérant le URN chemin complet vers les fichiers.

4. Clonez la règle de Policy sécurité actuelle de sorte qu’elle précède la règle de sécurité actuellement Policy assortie.
Clonez la règle et placez la nouvelle sur la règle actuellement appariée.

5. Ouvrez la règle de sécurité nouvellement Policy clonée pour l’édition. Définissez un nouveau nom pour cela. Dans cet exemple, il est nommé ALERTJAR .
Définissez un nom pour la règle nouvellement clonée.

6. Sélectionnez l’onglet « URL Service/Catégorie » et définissez la URL catégorie créée à l’étape 3.
Définissez la catégorie URL personnalisée qui répertorie URN la liste des personnes à liste blanche sous l’onglet URL Service/Catégorie.

7. Allez à l’onglet Actions. Assurez-vous que la sécurité nouvellement clonée Policy n’a pas de profil de blocage de fichiers défini (Aucun), ou que celui sélectionné ne bloque pas le type de fichier qui doit être autorisé.
Sélectionnez Aucun pour le blocage de fichiers, ou un profil qui ne bloque pas le type de fichier qui doit être autorisé.

8. Voici à quoi ressembleraient Policy les règles de sécurité.
Les politiques de sécurité ont un dernier regard.

9. Engagez vos modifications. Une fois commit réussi, l’accès au fichier par ailleurs bloqué sera désormais autorisé.


Additional Information


Vérification de laboratoire

Dans notre test de laboratoire pour l’étape 7, nous avons utilisé un profil de blocage de fichiers appelé ALERTJAR configuré pour alerter sur JAR les fichiers.
Une fois le Commit terminé et qu’un nouveau téléchargement de fichiers a été tenté, nous pouvons vérifier que le téléchargement du type de fichier par ailleurs bloqué est désormais correctement autorisé.
Laboratoire vérifié. Le type de fichier autrement bloqué est maintenant autorisé.


Actions
  • Print
  • Copy Link

    https://knowledgebase.paloaltonetworks.com/KCSArticleDetail?id=kA14u000000HAtvCAG&lang=fr&refURL=http%3A%2F%2Fknowledgebase.paloaltonetworks.com%2FKCSArticleDetail

Choose Language