Cómo permitir un archivo específico cuando su tipo de archivo está configurado para bloquear

Cómo permitir un archivo específico cuando su tipo de archivo está configurado para bloquear

86315
Created On 09/26/20 00:44 AM - Last Modified 05/02/24 20:34 PM


Objective


  • Cree una excepción para los tipos de archivo configurados para bloquearse en Bloqueo de archivos.
  • El perfil de bloqueo de archivos no proporciona la capacidad de configurar excepciones, sin embargo, URN el archivo se puede utilizar para configurar una excepción aprovechando el campo "Servicio/ URL Categoría" en una regla de Policy seguridad.


Environment


  • A El bloqueo de archivos está configurado para bloquear el tipo de archivo que debe transferirse.
  • A es necesario exceptuar un archivo específico en el tipo de archivo bloqueado.
  • El protocolo de transferencia de archivos utilizado es HTTP .


Procedure


1. Intente la transferencia de archivos que se está bloqueando. En este ejemplo, el tipo de archivo son JAR archivos.
Intente transferir el archivo para que la transferencia se bloquee como lo haría normalmente.

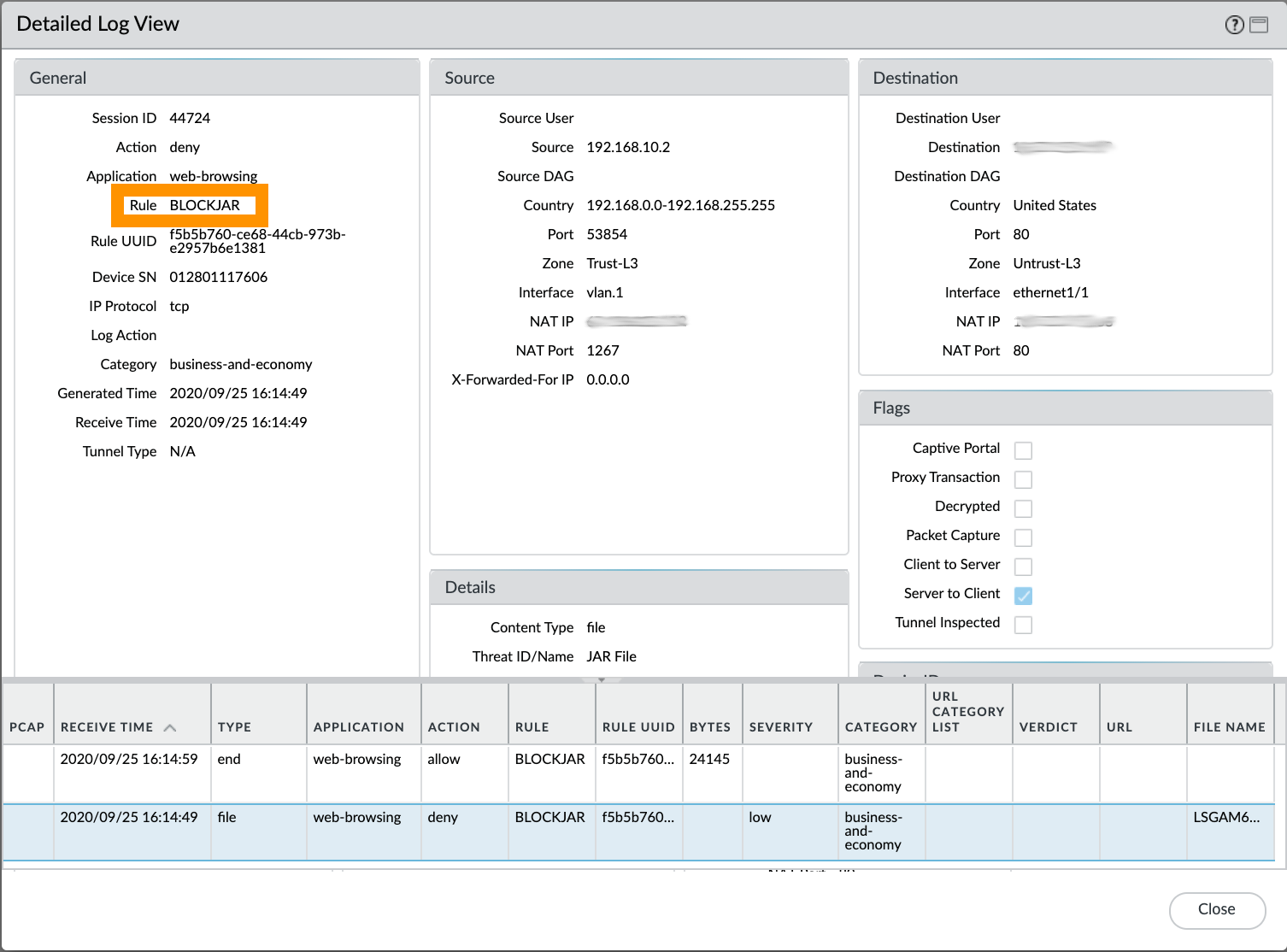
2. Vaya a los registros [Supervisar filtrado de datos >] e identifique el nombre de la regla de seguridad Policy que se declaró como bloqueo del archivo. En nuestro ejemplo es una regla de seguridad Policy denominada BLOCKJAR .
Identifique el nombre de la regla de seguridad Policy vinculado al perfil de bloqueo de archivos configurado para bloquear este tipo de archivo.

3. Vaya a [Objetos > objetos personalizados > URL categoría] y cree una nueva categoría que se utilizará para las excepciones de bloqueo de archivos. En este ejemplo se llama ALERTJAR . Haga clic en 'Agregar' y especifique el URN archivo. (No anteponga http:// para la entrada).
Cree categoría personalizada URL enumerando la ruta completa URN a los archivos.

4. Clone la regla de seguridad actual Policy para que preceda a la regla de seguridad coincidente Policy actualmente.
Clone la regla y coloque la nueva encima de la regla coincidente actualmente.

5. Abra la regla de seguridad recién clonada Policy para su edición. Defina un nuevo nombre para él. En este ejemplo se denomina ALERTJAR .
Defina un nombre para la regla recién clonada.

6. Seleccione la pestaña "Servicio/ URL Categoría" y defina la URL Categoría creada en el Paso 3.
Defina la categoría personalizada URL que enumera la lista blanca en la pestaña URN URL Servicio/Categoría.

7. Vaya a la pestaña Acciones. Asegúrese de que la seguridad recién clonada Policy no tiene ningún perfil de bloqueo de archivos definido (Ninguno) o que el seleccionado no bloquea el tipo de archivo que debe permitirse.
Seleccione Ninguno para Bloqueo de archivos o un perfil que no bloquee el tipo de archivo que se debe permitir.

8. Así serían Policy las normas de seguridad.
Aspecto final de las políticas de seguridad.

9. Confirme sus cambios. Después de confirmar correctamente, ahora se permitirá el acceso al archivo bloqueado.


Additional Information


Verificación de laboratorio

En nuestra prueba de laboratorio para el Paso 7, usamos un perfil de bloqueo de archivos llamado ALERTJAR configurado para alertar sobre JAR archivos.
Una vez completada la confirmación y se ha intentado realizar una nueva descarga de archivos, podemos comprobar que la descarga del tipo de archivo bloqueado, de otro modo, ahora se permite correctamente.
Laboratorio verificado. Ahora se permite el tipo de archivo bloqueado.


Actions
  • Print
  • Copy Link

    https://knowledgebase.paloaltonetworks.com/KCSArticleDetail?id=kA14u000000HAtvCAG&lang=es%E2%80%A9&refURL=http%3A%2F%2Fknowledgebase.paloaltonetworks.com%2FKCSArticleDetail&refURL=http%3A%2F%2Fknowledgebase.paloaltonetworks.com%2FKCSArticleDetail

Choose Language