So lassen Sie eine bestimmte Datei zu, wenn der Dateityp auf Blockieren festgelegt ist

So lassen Sie eine bestimmte Datei zu, wenn der Dateityp auf Blockieren festgelegt ist

86297
Created On 09/26/20 00:44 AM - Last Modified 05/02/24 20:34 PM


Objective


  • Erstellen Sie eine Ausnahme für Dateitypen, die so konfiguriert sind, dass sie in der Dateiblockierung blockiert werden.
  • Das Dateiblockierungsprofil bietet keine Möglichkeit, Ausnahmen zu konfigurieren, jedoch kann die URN zu der Datei verwendet werden, um eine Ausnahme zu konfigurieren, die das Feld "Dienst/Kategorie" in einer URL Policy Sicherheitsregel nutzt.


Environment


  • A Die Dateiblockierung ist so konfiguriert, dass der Dateityp blockiert wird, der übertragen werden muss.
  • A eine bestimmte Datei im blockierten Dateityp muss ausgenommen werden.
  • Das verwendete Dateiübertragungsprotokoll ist HTTP .


Procedure


1. Versuchen Sie die Dateiübertragung, die blockiert wird. In diesem Beispiel ist der Dateityp JAR Dateien.
Versuchen Sie, die Datei so zu übertragen, dass die Übertragung wie gewohnt blockiert wird.

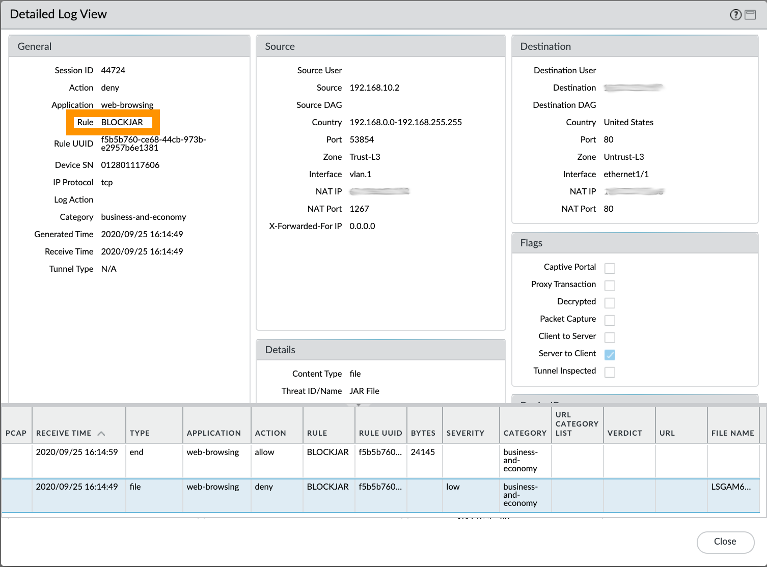
2. Navigieren Sie zu den Protokollen [Überwachen > Datenfilterung] und identifizieren Sie den Policy Sicherheitsregelnamen, der als Blockieren der Datei deklariert wurde. In unserem Beispiel handelt es sich um eine Policy Sicherheitsregel mit dem Namen BLOCKJAR .
Identifizieren Sie den Policy Sicherheitsregelnamen, der an das Dateiblockierungsprofil gebunden ist, das zum Blockieren dieses Dateityps konfiguriert ist.

3. Wechseln Sie zu [Objekte > benutzerdefinierte Objekte > URL Kategorie] und erstellen Sie eine neue Kategorie, die für Ausnahmen beim Blockieren von Dateien verwendet wird. In diesem Beispiel heißt es ALERTJAR . Klicken Sie auf "Hinzufügen" und geben Sie die URN zur Datei an. (Stellen Sie http:// für den Eintrag nicht voran).
Erstellen Sie eine benutzerdefinierte Kategorie mit URL dem vollständigen Pfad zu den URN Dateien.

4. Klonen Sie die aktuelle Policy Sicherheitsregel, sodass sie der aktuell übereinstimmenden Policy Sicherheitsregel vorangeht.
Klonen Sie die Regel, und platzieren Sie die neue Regel über der aktuell übereinstimmenden Regel.

5. Öffnen Sie die neu geklonte Policy Sicherheitsregel zur Bearbeitung. Definieren Sie einen neuen Namen dafür. In diesem Beispiel heißt es ALERTJAR .
Definieren Sie einen Namen für die neu geklonte Regel.

6. Wählen Sie die URL Registerkarte "Service/Kategorie" und definieren Sie die URL kategorie, die in Schritt 3 erstellt wurde.
Definieren Sie die benutzerdefinierte URL Kategorie, die die URN unter der Registerkarte Dienst/Kategorie auf die Whitelist URL auflistet.

7. Gehen Sie zur Registerkarte Aktionen. Stellen Sie sicher, dass für die neu geklonte Sicherheit Policy entweder kein Dateiblockierungsprofil definiert ist (Keine), oder dass das ausgewählte Sicherheitszeichen den Dateityp, der zugelassen werden muss, nicht blockiert.
Wählen Sie Keine für die Dateiblockierung oder ein Profil aus, das den Dateityp, der zugelassen werden muss, nicht blockiert.

8. So würden die Policy Sicherheitsregeln aussehen.
Sicherheitsrichtlinien finaler Blick.

9. Übernehmen Sie Ihre Änderungen. Nachdem Commit erfolgreich ist, ist der Zugriff auf die ansonsten blockierte Datei nun zulässig.


Additional Information


Laborverifizierung

In unserem Labortest für Schritt 7 haben wir ein Dateiblockierungsprofil verwendet, das ALERTJAR als "Konfiguriert" bezeichnet wird, um Dateien zu JAR warnen.
Nachdem der Commit abgeschlossen wurde und ein neuer Dateidownload versucht wurde, können wir überprüfen, ob der Download des ansonsten blockierten Dateityps nun ordnungsgemäß erlaubt ist.
Labor überprüft. Der sonst blockierte Dateityp ist jetzt zulässig.


Actions
  • Print
  • Copy Link

    https://knowledgebase.paloaltonetworks.com/KCSArticleDetail?id=kA14u000000HAtvCAG&lang=de%E2%80%A9&refURL=http%3A%2F%2Fknowledgebase.paloaltonetworks.com%2FKCSArticleDetail&refURL=http%3A%2F%2Fknowledgebase.paloaltonetworks.com%2FKCSArticleDetail

Choose Language