在HA A/P故障转移后, OSPF路由未反映在RIB中,并且邻居与 Cisco nexus VPC集群处于 exstart状态

在HA A/P故障转移后, OSPF路由未反映在RIB中,并且邻居与 Cisco nexus VPC集群处于 exstart状态

2372
Created On 12/12/23 10:25 AM - Last Modified 10/29/25 18:42 PM


Symptom


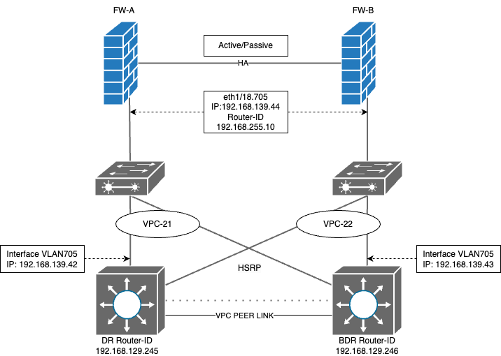
  • 在主动/被动HA设置中的Palo Alto Networks防火墙与配置了 L3 HSRP 的 Cisco Nexus 交换机之间建立了OSPF邻接。
  • 从邻近的 Nexus 交换机通告的OSPF路由在活动 FW-A 上正确显示。
FW-A(active)> show routing route
VIRTUAL ROUTER: DR-VR (id 8)
  ==========
destination                                 nexthop                                 metric flags      age   interface          next-AS    
0.0.0.0/0                                   192.168.139.42                          11     A O1       1809717 ethernet1/18.705              
10.19.12.0/24                               192.168.139.42                          20     A O2       1809717 ethernet1/18.705              
10.19.13.0/24                               192.168.139.42                          20     A O2       1809717 ethernet1/18.705              
10.19.14.0/24                               192.168.139.42                          20     A O2       1809717 ethernet1/18.705              
10.19.15.0/25                               192.168.139.42                          58     A Oo       1809717 ethernet1/18.705              
10.19.16.0/25                               192.168.139.42                          54     A Oi       1809717 ethernet1/18.705      
  • 跑步在 FW-A(活动节点)上,将显示DR 192.168.139.42 处于完整状态,但BDR 192.168.139.43 处于“交换启动”状态
  virtual router:                DR-VR
  neighbor address:              192.168.139.42
  local address binding:         0.0.0.0
  type:                          dynamic
  status:                        full <<<<<<<<<<<<<<<<
  neighbor router ID:            192.168.129.245
  area id:                       0.0.0.0
  neighbor priority:             1
  lifetime remain:               30
  messages pending:              0
  LSA request pending:           0
  options:                       0x42: O E 
  hello suppressed:              no
  restart helper status:         not helping
  restart helper time remaining: 0
  restart helper exit reason:    none
  ==========
  virtual router:                DR-VR
  neighbor address:              192.168.139.43
  local address binding:         0.0.0.0
  type:                          dynamic
  status:                        exchange start <<<<<<<<<<<<<<<<
  neighbor router ID:            192.168.129.246
  area id:                       0.0.0.0
lines 1-62
  neighbor priority:             1
  lifetime remain:               39
  messages pending:              0
  LSA request pending:           0
  options:                       0x00
  hello suppressed:              no
  restart helper status:         not helping
  restart helper time remaining: 0
  restart helper exit reason:    none
  • 如果发生故障转移转移并且 FW-B 变为活动状态,则OSPF路由将不再显示在路由表中,即使路由显示在输出。
  • 跑步在 FW-B(故障转移后处于活动状态)上,将显示DR 192.168.139.42 卡在“交换启动”状态,但BDR 192.168.139.43 处于完整状态。
  virtual router:                DR-VR
  neighbor address:              192.168.139.42
  local address binding:         0.0.0.0
  type:                          dynamic
  status:                        exchange start <<<<<<<<<<<<<<<<
  neighbor router ID:            192.168.129.245
  area id:                       0.0.0.0
  neighbor priority:             1
  lifetime remain:               37
  messages pending:              0
  LSA request pending:           0
  options:                       0x00
  hello suppressed:              no
  restart helper status:         not helping
  restart helper time remaining: 0
  restart helper exit reason:    none
  ==========
  virtual router:                DR-VR
  neighbor address:              192.168.139.43
  local address binding:         0.0.0.0
  type:                          dynamic
lines 1-59
  status:                        full <<<<<<<<<<<<<<<<
  neighbor router ID:            192.168.129.246
  area id:                       0.0.0.0
  neighbor priority:             1
  lifetime remain:               32
  messages pending:              0
  LSA request pending:           0
  options:                       0x42: O E 
  hello suppressed:              no
  restart helper status:         not helping
  restart helper time remaining: 0
  restart helper exit reason:    none
  • 在 FW-B 上捕获的packet capture(数据包捕获-pcap)中,可以看到从BDR向 FW 发送了超出离开时间的 ICMP 数据包。
  • 检查 ICMP 部分中TTL超出数据包的详细信息将告诉我们从防火墙发送到DR路由器的OSPF数据包在传输过程中丢失了。
image
  • 这还提供了有关传输过程中丢失的数据包 ID 的详细信息,可以在同一个 PCAP 中进行跟踪
image.png
  • 通过使用该数据包 ID过滤PCAP,我们可以确认从防火墙发送到DR路由器的OSPF DBD 数据包是在传输过程中丢失的数据包。











Environment


PAN OS:全部



Cause


  • OSPF对其数据包使用TTL值 1
  • 在此 vPC设置中,Cisco L2 交换机上的端口通道哈希算法导致从 FW-B 发往DR Nexus 的OSPF数据包通过BDR Nexus 发送。
  • 由于这些数据包穿过VPC对等链路,它们的TTL递减为 0,导致它们被丢弃并阻止OSPF邻接形成。
  • ICMP TTL超出消息由BDR生成并发送到 FW。


Resolution


通过在 Nexus 交换机上启用“layer3 peer-router”命令,vPC 对等链路可用于第 3 层路由,从而允许OSPF数据包遍历而不会减少TTL 。

# config t
(config) # vpc domain <domain-ID>
(config-vpc-domain) # layer3 peer-router
(config-vpc-domain) # end



Actions
  • Print
  • Copy Link

    https://knowledgebase.paloaltonetworks.com/KCSArticleDetail?id=kA14u0000008WBzCAM&lang=zh_CN&refURL=http%3A%2F%2Fknowledgebase.paloaltonetworks.com%2FKCSArticleDetail

Choose Language