HA A/P 페일오버 후 OSPF 경로가 RIB 에 반영되지 않고 Cisco Nexus VPC 클러스터와 함께 이웃 관계가 exstart 상태 에 갇힘

HA A/P 페일오버 후 OSPF 경로가 RIB 에 반영되지 않고 Cisco Nexus VPC 클러스터와 함께 이웃 관계가 exstart 상태 에 갇힘

2358
Created On 12/12/23 10:25 AM - Last Modified 10/29/25 18:42 PM


Symptom


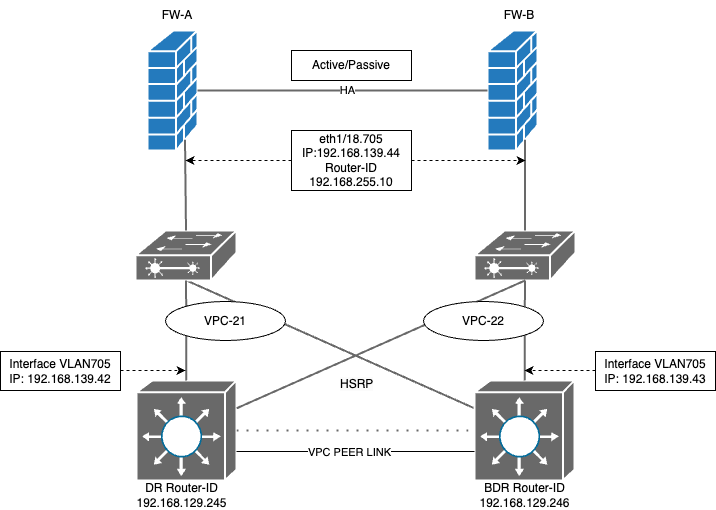
  • Active/Passive HA 셋업 의 Palo Alto Networks 방화벽과 L3 HSRP로 구성된 Cisco Nexus 스위치 사이에 OSPF 인접성이 설정되었습니다.
  • 이웃 Nexus 스위치에서 광고된 OSPF 경로가 Active FW-A에 제대로 표시됩니다.
FW-A(active)> show routing route
VIRTUAL ROUTER: DR-VR (id 8)
  ==========
destination                                 nexthop                                 metric flags      age   interface          next-AS    
0.0.0.0/0                                   192.168.139.42                          11     A O1       1809717 ethernet1/18.705              
10.19.12.0/24                               192.168.139.42                          20     A O2       1809717 ethernet1/18.705              
10.19.13.0/24                               192.168.139.42                          20     A O2       1809717 ethernet1/18.705              
10.19.14.0/24                               192.168.139.42                          20     A O2       1809717 ethernet1/18.705              
10.19.15.0/25                               192.168.139.42                          58     A Oo       1809717 ethernet1/18.705              
10.19.16.0/25                               192.168.139.42                          54     A Oi       1809717 ethernet1/18.705      
  • 달리기 FW-A(활성 노드)에서는 DR 192.168.139.42가 Full 상태 인 반면 BDR 192.168.139.43은 "교환 시작" 상태입니다.
  virtual router:                DR-VR
  neighbor address:              192.168.139.42
  local address binding:         0.0.0.0
  type:                          dynamic
  status:                        full <<<<<<<<<<<<<<<<
  neighbor router ID:            192.168.129.245
  area id:                       0.0.0.0
  neighbor priority:             1
  lifetime remain:               30
  messages pending:              0
  LSA request pending:           0
  options:                       0x42: O E 
  hello suppressed:              no
  restart helper status:         not helping
  restart helper time remaining: 0
  restart helper exit reason:    none
  ==========
  virtual router:                DR-VR
  neighbor address:              192.168.139.43
  local address binding:         0.0.0.0
  type:                          dynamic
  status:                        exchange start <<<<<<<<<<<<<<<<
  neighbor router ID:            192.168.129.246
  area id:                       0.0.0.0
lines 1-62
  neighbor priority:             1
  lifetime remain:               39
  messages pending:              0
  LSA request pending:           0
  options:                       0x00
  hello suppressed:              no
  restart helper status:         not helping
  restart helper time remaining: 0
  restart helper exit reason:    none
  • 페일오버 발생하고 FW-B가 활성화되면 경로가 라우팅 테이블에 표시되는 경우에도 OSPF 경로가 더 이상 라우팅 테이블에 표시되지 않습니다. 산출.
  • 달리기 FW-B( 페일오버 후 활성화)에서 DR 192.168.139.42가 "교환 시작"에 멈췄지만 BDR 192.168.139.43은 전체 상태 임을 보여줍니다.
  virtual router:                DR-VR
  neighbor address:              192.168.139.42
  local address binding:         0.0.0.0
  type:                          dynamic
  status:                        exchange start <<<<<<<<<<<<<<<<
  neighbor router ID:            192.168.129.245
  area id:                       0.0.0.0
  neighbor priority:             1
  lifetime remain:               37
  messages pending:              0
  LSA request pending:           0
  options:                       0x00
  hello suppressed:              no
  restart helper status:         not helping
  restart helper time remaining: 0
  restart helper exit reason:    none
  ==========
  virtual router:                DR-VR
  neighbor address:              192.168.139.43
  local address binding:         0.0.0.0
  type:                          dynamic
lines 1-59
  status:                        full <<<<<<<<<<<<<<<<
  neighbor router ID:            192.168.129.246
  area id:                       0.0.0.0
  neighbor priority:             1
  lifetime remain:               32
  messages pending:              0
  LSA request pending:           0
  options:                       0x42: O E 
  hello suppressed:              no
  restart helper status:         not helping
  restart helper time remaining: 0
  restart helper exit reason:    none
  • FW-B에서 패킷 캡처 한 결과, BDR 에서 FW로 전송되는 ICMP 패킷은 전송 지연 시간을 초과한 것으로 나타났습니다.
  • ICMP 부분에서 TTL 초과 패킷의 세부 정보를 살펴보면 방화벽 에서 DR 라우터로 보낸 OSPF 패킷이 전송 중에 손실되었음을 알 수 있습니다.
image
  • 여기에는 동일한 PCAP에서 추적할 수 있는 전송 중 손실된 패킷 ID에 대한 세부 정보도 제공됩니다.
image.png
  • 해당 패킷 ID로 PCAP를 필터링 하면 방화벽 에서 DR 라우터로 보낸 OSPF DBD 패킷이 전송 중 손실된 패킷임을 확인할 수 있습니다.











Environment


PAN-OS: 모두



Cause


  • OSPF 패킷에 대해 TTL 값 1을 사용합니다.
  • 이 vPC 셋업 에서 Cisco L2 스위치의 포트 채널 해싱 알고리즘은 FW-B에서 DR Nexus로 향하는 OSPF 패킷이 BDR Nexus를 경유하여 전송되도록 합니다.
  • 이러한 패킷은 VPC 피어 링크를 통과하므로 TTL 0으로 감소하여 패킷이 삭제되고 OSPF 인접성 형성이 방해를 받습니다.
  • ICMP TTL 초과 메시지는 BDR 에 의해 생성되어 FW로 전송됩니다.


Resolution


Nexus 스위치에서 'layer3 peer-router' 명령을 활성화하면 vPC 피어 링크를 레이어 3 라우팅에 사용할 수 있으며, TTL 감소 없이 OSPF 패킷을 전송할 수 있습니다.

# config t
(config) # vpc domain <domain-ID>
(config-vpc-domain) # layer3 peer-router
(config-vpc-domain) # end



Actions
  • Print
  • Copy Link

    https://knowledgebase.paloaltonetworks.com/KCSArticleDetail?id=kA14u0000008WBzCAM&lang=ko&refURL=http%3A%2F%2Fknowledgebase.paloaltonetworks.com%2FKCSArticleDetail

Choose Language