HA A/Pフェイルオーバー後にOSPFルートがRIBに反映されず、Cisco Nexus VPCクラスタでネイバーシップが exstart状態のままになる

HA A/Pフェイルオーバー後にOSPFルートがRIBに反映されず、Cisco Nexus VPCクラスタでネイバーシップが exstart状態のままになる

2358
Created On 12/12/23 10:25 AM - Last Modified 10/29/25 18:42 PM


Symptom


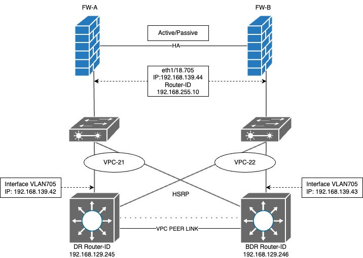
  • アクティブ/パッシブHAセットアップのPalo Alto Networksファイアウォールと L3 HSRP が設定された Cisco Nexus スイッチ間でOSPF隣接関係が確立されました。
  • 隣接する Nexus スイッチからアドバタイズされたOSPFルートが、アクティブ FW-A に正しく表示されます。
FW-A(active)> show routing route
VIRTUAL ROUTER: DR-VR (id 8)
  ==========
destination                                 nexthop                                 metric flags      age   interface          next-AS    
0.0.0.0/0                                   192.168.139.42                          11     A O1       1809717 ethernet1/18.705              
10.19.12.0/24                               192.168.139.42                          20     A O2       1809717 ethernet1/18.705              
10.19.13.0/24                               192.168.139.42                          20     A O2       1809717 ethernet1/18.705              
10.19.14.0/24                               192.168.139.42                          20     A O2       1809717 ethernet1/18.705              
10.19.15.0/25                               192.168.139.42                          58     A Oo       1809717 ethernet1/18.705              
10.19.16.0/25                               192.168.139.42                          54     A Oi       1809717 ethernet1/18.705      
  • ランニングFW-A(アクティブノード)では、 DR 192.168.139.42 がフル状態に表示されますが、 BDR 192.168.139.43 は「交換開始」状態です。
  virtual router:                DR-VR
  neighbor address:              192.168.139.42
  local address binding:         0.0.0.0
  type:                          dynamic
  status:                        full <<<<<<<<<<<<<<<<
  neighbor router ID:            192.168.129.245
  area id:                       0.0.0.0
  neighbor priority:             1
  lifetime remain:               30
  messages pending:              0
  LSA request pending:           0
  options:                       0x42: O E 
  hello suppressed:              no
  restart helper status:         not helping
  restart helper time remaining: 0
  restart helper exit reason:    none
  ==========
  virtual router:                DR-VR
  neighbor address:              192.168.139.43
  local address binding:         0.0.0.0
  type:                          dynamic
  status:                        exchange start <<<<<<<<<<<<<<<<
  neighbor router ID:            192.168.129.246
  area id:                       0.0.0.0
lines 1-62
  neighbor priority:             1
  lifetime remain:               39
  messages pending:              0
  LSA request pending:           0
  options:                       0x00
  hello suppressed:              no
  restart helper status:         not helping
  restart helper time remaining: 0
  restart helper exit reason:    none
  • フェイルオーバーが発生し、FW-Bがアクティブになると、 OSPFルートはルーティングテーブルに表示されなくなりますが、出力。
  • ランニングFW-B (フェイルオーバー後にアクティブ) では、 DR 192.168.139.42 が「exchange start」で停止しているが、 BDR 192.168.139.43 は Full状態であることが示されます。
  virtual router:                DR-VR
  neighbor address:              192.168.139.42
  local address binding:         0.0.0.0
  type:                          dynamic
  status:                        exchange start <<<<<<<<<<<<<<<<
  neighbor router ID:            192.168.129.245
  area id:                       0.0.0.0
  neighbor priority:             1
  lifetime remain:               37
  messages pending:              0
  LSA request pending:           0
  options:                       0x00
  hello suppressed:              no
  restart helper status:         not helping
  restart helper time remaining: 0
  restart helper exit reason:    none
  ==========
  virtual router:                DR-VR
  neighbor address:              192.168.139.43
  local address binding:         0.0.0.0
  type:                          dynamic
lines 1-59
  status:                        full <<<<<<<<<<<<<<<<
  neighbor router ID:            192.168.129.246
  area id:                       0.0.0.0
  neighbor priority:             1
  lifetime remain:               32
  messages pending:              0
  LSA request pending:           0
  options:                       0x42: O E 
  hello suppressed:              no
  restart helper status:         not helping
  restart helper time remaining: 0
  restart helper exit reason:    none
  • FW-B で取得されたpacket capture ( パケット キャプチャ - pcap)では、time-to-leave を超過した ICMP パケットがBDRから FW に送信されていることが確認できます。
  • ICMP 部分のTTL超過パケットの詳細を調べると、ファイアウォールからDRルーターに送信されたOSPFパケットが転送中に失われたことがわかります。
image
  • これにより、転送中に失われたパケットIDの詳細も提供され、同じPCAPで追跡できます。
image.png
  • そのパケット ID で PCAP をフィルタリングことで、ファイアウォールからDRルータに送信されたOSPF DBD パケットが転送中に失われたパケットであることを確認できます。











Environment


PAN-OS: すべて



Cause


  • OSPFはパケットのTTL値として1を使用する。
  • この vPCセットアップでは、Cisco L2 スイッチのポート チャネル ハッシュ アルゴリズムにより、FW-B からDR Nexus 宛てのOSPFパケットがBDR Nexus 経由で送信されます。
  • これらのパケットはVPCピア リンクを通過するため、 TTLが 0 に減少し、ドロップされてOSPF隣接関係の形成が妨げられます。
  • ICMP TTL超過メッセージはBDRによって生成され、FW に送信されます。


Resolution


Nexus スイッチで「layer3 peer-router」コマンドを有効にすると、vPC ピア リンクをレイヤー3ルーティングに使用できるようになり、 OSPFパケットがTTL を減少させることなく通過できるようになります。

# config t
(config) # vpc domain <domain-ID>
(config-vpc-domain) # layer3 peer-router
(config-vpc-domain) # end



Actions
  • Print
  • Copy Link

    https://knowledgebase.paloaltonetworks.com/KCSArticleDetail?id=kA14u0000008WBzCAM&lang=ja&refURL=http%3A%2F%2Fknowledgebase.paloaltonetworks.com%2FKCSArticleDetail

Choose Language