Las rutas OSPF no se reflejan en RIB después de la conmutación por error de A/P de HA y la vecindad se queda atascada en el estado exstart con el clúster Cisco Nexus VPC

Las rutas OSPF no se reflejan en RIB después de la conmutación por error de A/P de HA y la vecindad se queda atascada en el estado exstart con el clúster Cisco Nexus VPC

2358
Created On 12/12/23 10:25 AM - Last Modified 10/29/25 18:42 PM


Symptom


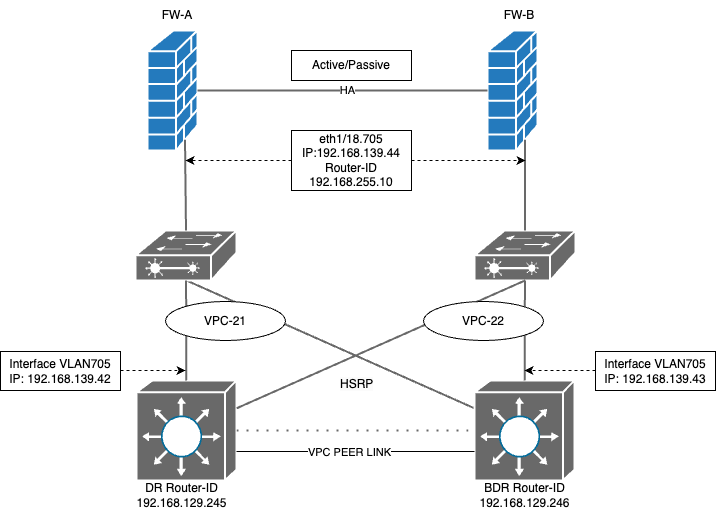
  • Adyacencia OSPF establecida entre los firewalls de Palo Alto Networks en configuración HA activa/pasiva y los conmutadores Cisco Nexus configurados con L3 HSRP.
  • Las rutas OSPF anunciadas desde los conmutadores Nexus vecinos se muestran correctamente en FW-A activo.
FW-A(active)> show routing route
VIRTUAL ROUTER: DR-VR (id 8)
  ==========
destination                                 nexthop                                 metric flags      age   interface          next-AS    
0.0.0.0/0                                   192.168.139.42                          11     A O1       1809717 ethernet1/18.705              
10.19.12.0/24                               192.168.139.42                          20     A O2       1809717 ethernet1/18.705              
10.19.13.0/24                               192.168.139.42                          20     A O2       1809717 ethernet1/18.705              
10.19.14.0/24                               192.168.139.42                          20     A O2       1809717 ethernet1/18.705              
10.19.15.0/25                               192.168.139.42                          58     A Oo       1809717 ethernet1/18.705              
10.19.16.0/25                               192.168.139.42                          54     A Oi       1809717 ethernet1/18.705      
  • Correr En FW-A (nodo activo), se mostrará DR 192.168.139.42 en estado completo, pero BDR 192.168.139.43 en "inicio de intercambio"
  virtual router:                DR-VR
  neighbor address:              192.168.139.42
  local address binding:         0.0.0.0
  type:                          dynamic
  status:                        full <<<<<<<<<<<<<<<<
  neighbor router ID:            192.168.129.245
  area id:                       0.0.0.0
  neighbor priority:             1
  lifetime remain:               30
  messages pending:              0
  LSA request pending:           0
  options:                       0x42: O E 
  hello suppressed:              no
  restart helper status:         not helping
  restart helper time remaining: 0
  restart helper exit reason:    none
  ==========
  virtual router:                DR-VR
  neighbor address:              192.168.139.43
  local address binding:         0.0.0.0
  type:                          dynamic
  status:                        exchange start <<<<<<<<<<<<<<<<
  neighbor router ID:            192.168.129.246
  area id:                       0.0.0.0
lines 1-62
  neighbor priority:             1
  lifetime remain:               39
  messages pending:              0
  LSA request pending:           0
  options:                       0x00
  hello suppressed:              no
  restart helper status:         not helping
  restart helper time remaining: 0
  restart helper exit reason:    none
  • Si se produce una conmutación por error y FW-B se vuelve activo, las rutas OSPF ya no se muestran en la tabla de enrutamiento, aunque las rutas se muestren en producción.
  • Correr en FW-B (activo después de la conmutación por error), se mostrará DR 192.168.139.42 bloqueado en "inicio de intercambio", pero BDR 192.168.139.43 en estado completo.
  virtual router:                DR-VR
  neighbor address:              192.168.139.42
  local address binding:         0.0.0.0
  type:                          dynamic
  status:                        exchange start <<<<<<<<<<<<<<<<
  neighbor router ID:            192.168.129.245
  area id:                       0.0.0.0
  neighbor priority:             1
  lifetime remain:               37
  messages pending:              0
  LSA request pending:           0
  options:                       0x00
  hello suppressed:              no
  restart helper status:         not helping
  restart helper time remaining: 0
  restart helper exit reason:    none
  ==========
  virtual router:                DR-VR
  neighbor address:              192.168.139.43
  local address binding:         0.0.0.0
  type:                          dynamic
lines 1-59
  status:                        full <<<<<<<<<<<<<<<<
  neighbor router ID:            192.168.129.246
  area id:                       0.0.0.0
  neighbor priority:             1
  lifetime remain:               32
  messages pending:              0
  LSA request pending:           0
  options:                       0x42: O E 
  hello suppressed:              no
  restart helper status:         not helping
  restart helper time remaining: 0
  restart helper exit reason:    none
  • En la packet capture (captura de paquetes - pcap) tomada en el FW-B, se ven los paquetes ICMP con tiempo de salida excedido enviados desde BDR al FW.
  • Al examinar los detalles del paquete TTL excedido en la parte ICMP, sabremos que el paquete OSPF enviado desde el cortafuegos al enrutador DR se perdió en tránsito.
image
  • Esto también proporciona detalles sobre el ID del paquete perdido en tránsito, que se puede rastrear en el mismo PCAP.
image.png
  • Al filtrado el PCAP con ese ID de paquete podemos confirmar que el paquete DBD OSPF enviado desde el cortafuegos al enrutador DR es el que se perdió en tránsito.











Environment


PAN-OS: Todos



Cause


  • OSPF utiliza un valor TTL de 1 para sus paquetes
  • En esta configuración de vPC, el algoritmo hash de canal de puerto en el conmutador Cisco L2 hace que los paquetes OSPF de FW-B destinados a DR Nexus se envíen a través de BDR Nexus.
  • A medida que estos paquetes atraviesan el enlace de pares VPC , su TTL disminuye a 0, lo que provoca que se descarten y evita la formación de adyacencia OSPF .
  • Los mensajes ICMP TTL Exceeded son generados por BDR y enviados al FW.


Resolution


Al habilitar el comando 'layer3 peer-router' en los conmutadores Nexus, el enlace de pares vPC se puede usar para el enrutamiento de Capa 3 , lo que permite que los paquetes OSPF pasen sin disminución de TTL .

# config t
(config) # vpc domain <domain-ID>
(config-vpc-domain) # layer3 peer-router
(config-vpc-domain) # end



Actions
  • Print
  • Copy Link

    https://knowledgebase.paloaltonetworks.com/KCSArticleDetail?id=kA14u0000008WBzCAM&lang=es&refURL=http%3A%2F%2Fknowledgebase.paloaltonetworks.com%2FKCSArticleDetail

Choose Language