セキュリティ規則の有効なアプリケーション選択として ' ftp データ ' を使用できません。

セキュリティ規則の有効なアプリケーション選択として ' ftp データ ' を使用できません。

35007
Created On 09/26/18 13:50 PM - Last Modified 06/06/23 19:47 PM


Resolution


問題の状況

ftp データという用語は、セキュリティ規則の有効なアプリケーション識別子として使用できないか、またはアプリケーションデータベースに存在していないように見えます。

原因

FTP は ALG (アプリケーション層ゲートウェイ) を使用する特別なアプリであるため、これは予想される動作です。つまり、アプリのコントロール部分では、使用されるデータポートと型 (アクティブまたはパッシブ) が ALG によってピンホールされます。この時点で、ftp データセッションが作成されます。パロアルトネットワークファイアウォールは、セッションを予測として、特別なセッションが表示されます ' 予測 ' フラグは ' ftp-data ' の型の列の下に表示される必要があります。これは、このアプリがルールベースの構成のアプリ一覧の下に見つからない理由です。

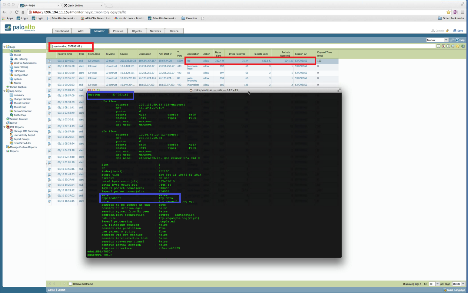
以下の例を参照してください。

  • の出力: > 表示セッション id 537793162は、アプリケーションを "ftp データ" (例: 青色のボックス) として識別します。
  • モニター > トラフィックの下で、セッション ID 537793162 はアプリケーションを FTP (例では赤いボックス) として識別します。

FTPvsFTP-Data

所有者: kalavi



Actions
  • Print
  • Copy Link

    https://knowledgebase.paloaltonetworks.com/KCSArticleDetail?id=kA10g000000ClsxCAC&lang=ja&refURL=http%3A%2F%2Fknowledgebase.paloaltonetworks.com%2FKCSArticleDetail

Choose Language