Impossible d'utiliser'FTP-Data'comme sélection d'application valide pour une règle de sécurité

Impossible d'utiliser'FTP-Data'comme sélection d'application valide pour une règle de sécurité

35007
Created On 09/26/18 13:50 PM - Last Modified 06/06/23 19:47 PM


Resolution


Symptôme

Le terme, FTP-Data, ne peut pas être utilisé comme identificateur d'application valide pour une règle de sécurité ou ne semble pas exister dans la base de données d'application.

Cause

C'est le comportement attendu, comme FTP est une application spéciale qui utilise ALG (Application Layer Gateway). Cela signifie que pendant la partie de contrôle de l'application, l'AIG sténopés le port de données qui sera utilisé et le type (actif ou passif). À ce stade, la session FTP-Data est créée. Le pare-feu de Palo Alto Networks verra les sessions spéciales comme prévu session, et l'indicateur'Predict'doit être visible sous la colonne type pour'FTP-Data'. C'est la raison pour laquelle ce $ $ etAPP ne peut pas être trouvé sous la liste de $ $ etAPP pour la configuration dans la règle-base.

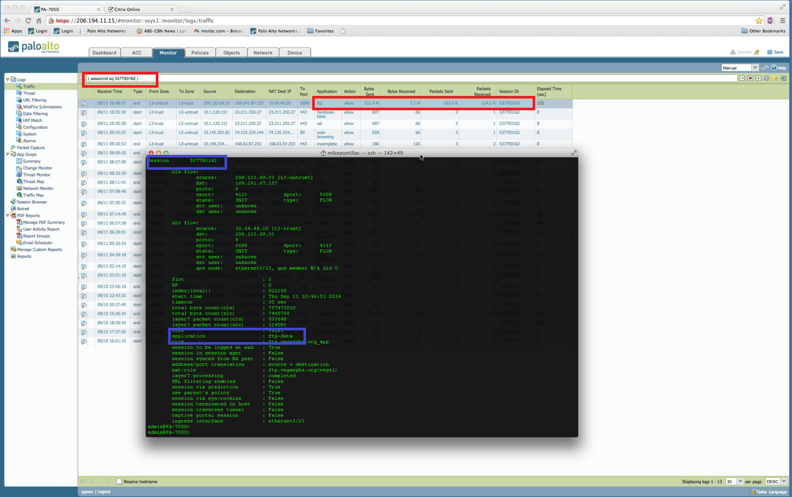
Reportez-vous à l'exemple suivant.

  • Sortie pour: > Show session ID 537793162 identifie l'application comme "FTP-Data" (boîte bleue dans l'exemple).
  • Alors que sous Monitor > trafic, session ID 537793162 identifie l'application comme FTP (boîte rouge dans l'exemple).

FTPvsFTP-Data. png

propriétaire : kalavi



Actions
  • Print
  • Copy Link

    https://knowledgebase.paloaltonetworks.com/KCSArticleDetail?id=kA10g000000ClsxCAC&lang=fr&refURL=http%3A%2F%2Fknowledgebase.paloaltonetworks.com%2FKCSArticleDetail

Choose Language