No se puede utilizar ' FTP-Data ' como una selección de aplicación válida para una regla de seguridad

No se puede utilizar ' FTP-Data ' como una selección de aplicación válida para una regla de seguridad

35005
Created On 09/26/18 13:50 PM - Last Modified 06/06/23 19:47 PM


Resolution


Síntoma

El término, datos FTP, no se puede utilizar como identificador de aplicación válido para una regla de seguridad o no parece existir en la base de datos de la aplicación.

Causa

Este es el comportamiento esperado, ya que FTP es una aplicación especial que usa ALG (Application Layer Gateway). Esto significa que durante la parte de control de la aplicación, el alg agujerea el puerto de datos que se usará y el tipo (activo o pasivo). En este punto, se crea la sesión de FTP-Data. El cortafuegos de Palo Alto Networks verá las sesiones especiales como sesión predicha, y el indicador ' predecir ' debe ser visible bajo la columna tipo para ' FTP-Data '. Esta es la razón por la que esta aplicación no se puede encontrar en la lista de aplicaciones para la configuración en la base de reglas.

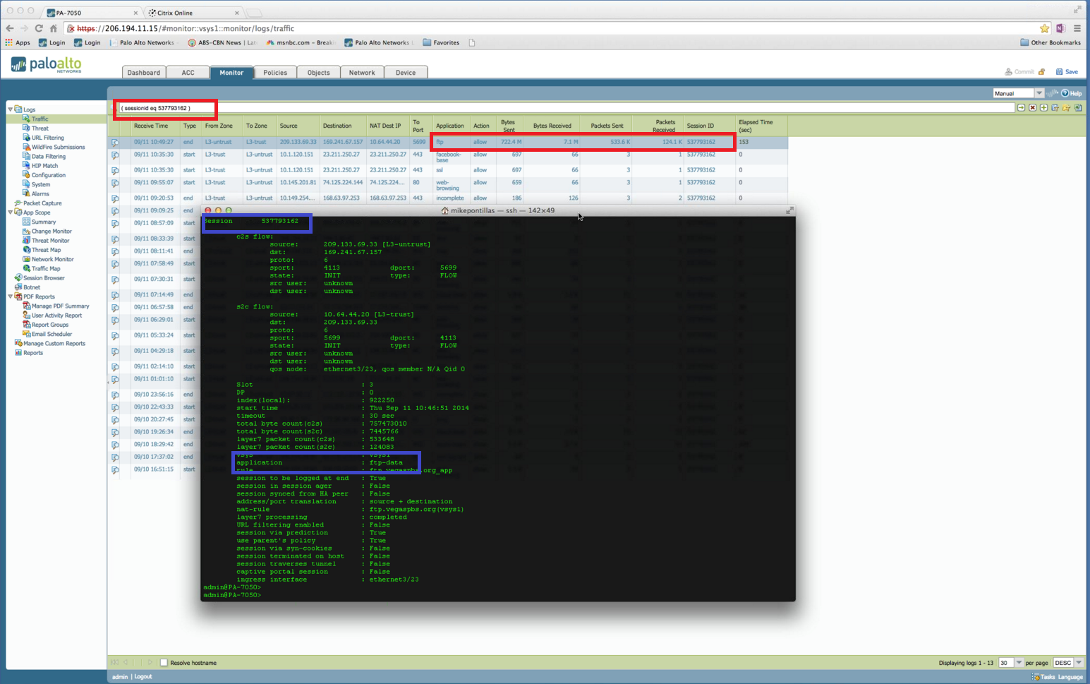
Consulte el ejemplo siguiente.

  • Salida para: > Mostrar Session ID 537793162 identifica la aplicación como "FTP-Data" (caja azul en el ejemplo).
  • Mientras que bajo monitor > Traffic, Session ID 537793162 identifica la aplicación como FTP (caja roja en el ejemplo).

FTPvsFTP-Data. png

Propietario: kalavi



Actions
  • Print
  • Copy Link

    https://knowledgebase.paloaltonetworks.com/KCSArticleDetail?id=kA10g000000ClsxCAC&lang=es&refURL=http%3A%2F%2Fknowledgebase.paloaltonetworks.com%2FKCSArticleDetail

Choose Language