Kann "FTP-Daten" nicht als gültige Anwendungs Auswahl für eine Sicherheitsregel verwenden

Kann "FTP-Daten" nicht als gültige Anwendungs Auswahl für eine Sicherheitsregel verwenden

35005
Created On 09/26/18 13:50 PM - Last Modified 06/06/23 19:47 PM


Resolution


Symptom

Der Begriff FTP-Daten kann nicht als gültiger Anwendungs-Identifikator für eine Sicherheitsregel verwendet werden oder scheint in der Anwendungsdatenbank nicht zu existieren.

Ursache

Das ist das erwartete Verhalten, da FTP eine spezielle APP ist, die ALG (Application Layer Gateway) verwendet. Das bedeutet, dass während des Kontroll Teils der APP der ALG den verwendeten Datenport und den Typ (aktiv oder passiv) Einknick. An dieser Stelle wird die FTP-Data-Session erstellt. Die Palo Alto Networks Firewall wird die Special Sessions als vorhergesagte Session sehen, und die "Vorhersage"-Flagge sollte unter der Typen Spalte für ' FTP-Daten ' sichtbar sein. Das ist der Grund, warum diese APP nicht unter der APP-Liste für die Konfiguration in der Regel-Base zu finden ist.

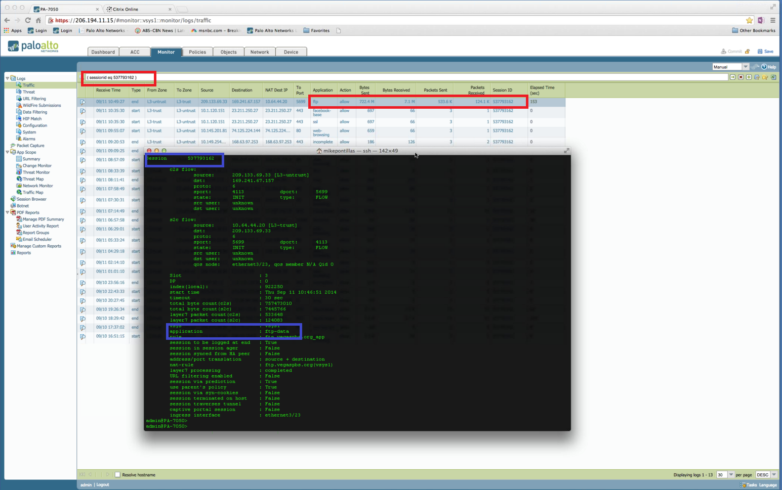
Finden Sie im folgenden Beispiel wird ein.

  • Ausgabe für: > Session ID 537793162 identifiziert die Anwendung als "FTP-Daten" (Blue Box im Beispiel).
  • Während unter Monitor > Traffic, identifiziert Session ID 537793162 die Anwendung als FTP (roter Kasten im Beispiel).

FTPvsFTP-Data. png

Besitzer: Kalavi



Actions
  • Print
  • Copy Link

    https://knowledgebase.paloaltonetworks.com/KCSArticleDetail?id=kA10g000000ClsxCAC&lang=de&refURL=http%3A%2F%2Fknowledgebase.paloaltonetworks.com%2FKCSArticleDetail

Choose Language