Wildfire 配置、测试和监控

Wildfire 配置、测试和监控

138197
Created On 09/25/18 19:36 PM - Last Modified 08/23/21 18:02 PM


Symptom


WildFire 是一种基于云的服务,与 Palo Alto 集成 Firewall ,提供恶意软件的检测和预防。

Environment


  • PANOS 8.1 及以上
  • WildFire


Resolution


WildFire 是一种基于云的服务,与 Palo Alto 集成 Firewall ,提供恶意软件的检测和预防。

 

PAN-OS 7.0 +

从 PAN-OS 7.0 开始, WildFire 配置为 WildFire 分析配置文件 ,然后可以应用于 policy 与需要分析的流量相匹配的安全性。

用户添加的图像

 

在安全 policy 性:
用户添加的图像
Policy 配置的安全规则 WildFire 中。
 

请确保如果安全 policy 性更严格,以验证应用程序 paloalto- wildfire 云是否允许从管理界面出站到互联网。 应用程序可能需要添加到 policy 包含 paloalto 更新等服务的现有服务中,或者需要添加额外的服务路线以将云绑定 wildfire 到外部界面

 

2015-09-21_21-06-14. png

 

WildFire分析可以简单地设置为发送到公共云,或者如果 WF-500 有设备可用,发送到私云

 

A 配置中确定的文件类型 WildFire 与 WildFire 云匹配。

帕洛阿尔托网络防火墙计算文件的哈希,只发送计算哈希到 WildFire 云:在云中哈希与哈希上比较 firewall 。 如果哈希不匹配,则上传并检查,可以在门户网站上查看文件详细信息 WildFire wildfire (https://.paloaltonetworks.com/)。 请参阅《 行政指南》, 查找其他区域云的网址。

A 文件也可以手动上传到 WildFire 门户进行分析。

 

WildFire 测试/监控:

为了保证管理端口能够与我们沟通, WildFire 我们可以使用"请求 wildfire 注册"命令 CLI 中的。

> request wildfire registration

WildFire registration for Public Cloud is triggered
WildFire registration for Private Cloud is triggered
 

 

下面的命令也可用于验证 WildFire 操作:

> show wildfire status 

Connection info: 
  Signature verification:        enable
  Server selection:              enable
  File cache:                    enable

WildFire Public Cloud:
  Server address:                wildfire.paloaltonetworks.com
  Status:                        Idle
  Best server:                   eu-west-1.wildfire.paloaltonetworks.com
  Device registered:             yes
  Through a proxy:               no
  Valid wildfire license:        yes
  Service route IP address:     

File size limit info: 
  pe                                           2 MB
  apk                                         10 MB
  pdf                                        200 KB
  ms-office                                  500 KB
  jar                                          1 MB
  flash                                        5 MB

... cut for brevity
> show wildfire statistics

Packet based counters:
        Total msg rcvd:                           1310
        Total bytes rcvd:                      1424965
        Total msg read:                           1310
        Total bytes read:                      1393525

... cut for brevity
> show wildfire cloud-info

Public Cloud channel info: 
  Cloud server type:             wildfire cloud
  Supported file types:         
                                 jar
                                 flash
                                 ms-office
                                 pe
                                 pdf
                                 apk
                                 email-link
 

 

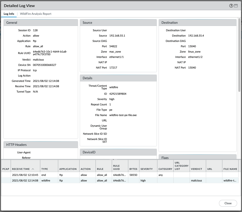
WildFire提交日志在发布操作后提供详细信息 WildFire :
用户添加的图像


如果最近上传了该文件, WildFire 分析可能尚未完成,在这种情况下,报告将不可用:
用户添加的图像

                             
wildfire-上传.log显示有关文件提交的细节。 日志可在以下内容上进行监控 CLI 。

> grep mp-log wildfire-upload.log pattern wildfire-test-pe
2021-08-02 12:04:48 +0900:     wildfire-test-pe-file.exe    pe    cancelled - by DP    PUB    122    1    55296    0x4034    allow
2021-08-02 12:06:35 +0900:     wildfire-test-pe-file.exe    pe    upload success    PUB    125    2    55296    0x801c    allow
2021-08-02 12:10:30 +0900:     wildfire-test-pe-file.exe    pe    skipped - remote malware dup    PUB    128    3    1428    0x1040    allow


> tail follow yes mp-log wildfire-upload.log
Data and Time    filename    file type    action    channel    session_id    transaction_id    file_len    flag    traffic_action

2021-08-02 12:04:48 +0900:     wildfire-test-pe-file.exe    pe    cancelled - by DP    PUB    122    1    55296    0x4034    allow
2021-08-02 12:06:35 +0900:     wildfire-test-pe-file.exe    pe    upload success    PUB    125    2    55296    0x801c    allow
2021-08-02 12:10:30 +0900:     wildfire-test-pe-file.exe    pe    skipped - remote malware dup    PUB    128    3    1428    0x1040    allow

  

 



Actions
  • Print
  • Copy Link

    https://knowledgebase.paloaltonetworks.com/KCSArticleDetail?id=kA10g000000ClaHCAS&lang=zh_CN&refURL=http%3A%2F%2Fknowledgebase.paloaltonetworks.com%2FKCSArticleDetail

Choose Language