提示和技巧: 比较全景和托管设备配置
43731
Created On 09/25/18 19:03 PM - Last Modified 02/07/19 23:50 PM
Resolution

在配置会话过程中, 您可能需要在返回到所做的更改之前, 倾向于执行更紧急的任务。或者, 也许你走了一杯咖啡, 当你回来, 你已经忘记了已经改变了!
如果你使用全景图来管理大量的设备, 让你的生活变得简单一些。将设备放在表示设备所属的业务部门或位置的设备组中。

要检查在配置会话期间更改的内容, 请单击 "提交" 以打开对话框。

转到设备组并选择 "超出同步设备的预览更改"。

选择要在配置差异周围显示的上下文行数。这些行有助于确定更改在配置中可能属于的位置。

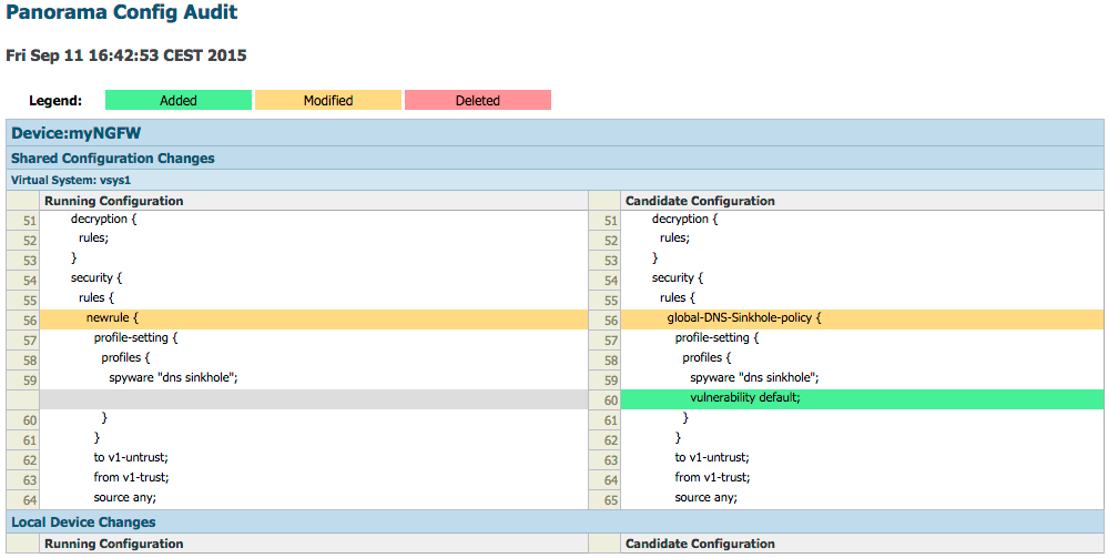
生成的弹出窗口将显示并着色对设备上当前不存在的全景配置所做的任何更改:

输出指示在安全策略中, 已重命名规则并添加了安全配置文件。
现在享受咖啡吧。
感谢阅读 !
汤姆各地