ヒントとコツ: パノラマと管理対象デバイスの設定の比較
43731
Created On 09/25/18 19:03 PM - Last Modified 02/07/19 23:50 PM
Resolution

構成セッションの過程で、作成していた変更に戻る前に、より緊急なタスクを実行する傾向がある場合があります。それとも、あなたはコーヒーのために一歩離れて、あなたが戻って取得するとき、あなたはすでに変更されたものを忘れてしまった!
多数のデバイスを管理するためにパノラマを使用している場合は、生活を少し楽にしてください。デバイスが所属している部署または場所を表すデバイスグループに装置を配置します。

構成セッション中に変更された内容を確認するには、[コミット] をクリックしてダイアログを開きます。

[デバイスグループ] に移動し、[同期しない] デバイスの [変更のプレビュー] を選択します。

構成の相違点の周囲に表示するコンテキスト行の数を選択します。これらの行は、変更が構成に属している可能性がある場所を識別するのに役立ちます。

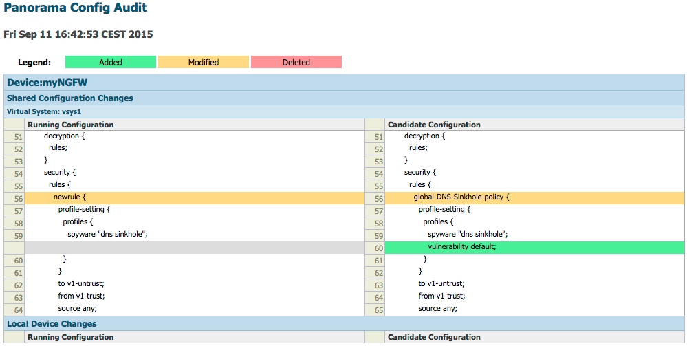
生成されたポップアップは、現在デバイスに存在しないパノラマ構成に加えられた変更を表示および色づけします。

出力は、セキュリティポリシーで、ルールの名前が変更され、セキュリティプロファイルが追加されたことを示します。
今は、コーヒーをお楽しみください。
読書をありがとう!
トム Piens