
Au cours d'une session de configuration, vous devrez peut-être avoir tendance à des tâches plus urgentes avant de revenir aux modifications que vous avez faites. Ou peut-être que vous vous éloignez pour une tasse de café, et quand vous revenez, vous avez oublié ce qui a déjà changé!
Si vous utilisez panorama pour gérer un grand nombre d'appareils, rendez votre vie un peu plus facile. Placez les périphériques dans les groupes de périphériques représentant l'unité commerciale ou l'emplacement où les périphériques appartiennent.

Pour vérifier ce qui a été modifié lors d'une session de configuration, cliquez sur valider pour ouvrir la boîte de dialogue.

Accédez au groupe de périphériques et sélectionnez Aperçu des modifications pour le périphérique hors synchronisation.

Choisissez le nombre de lignes de contexte à afficher autour des différences de config. Ces lignes permettent d'identifier l'endroit où une modification peut appartenir à la configuration.

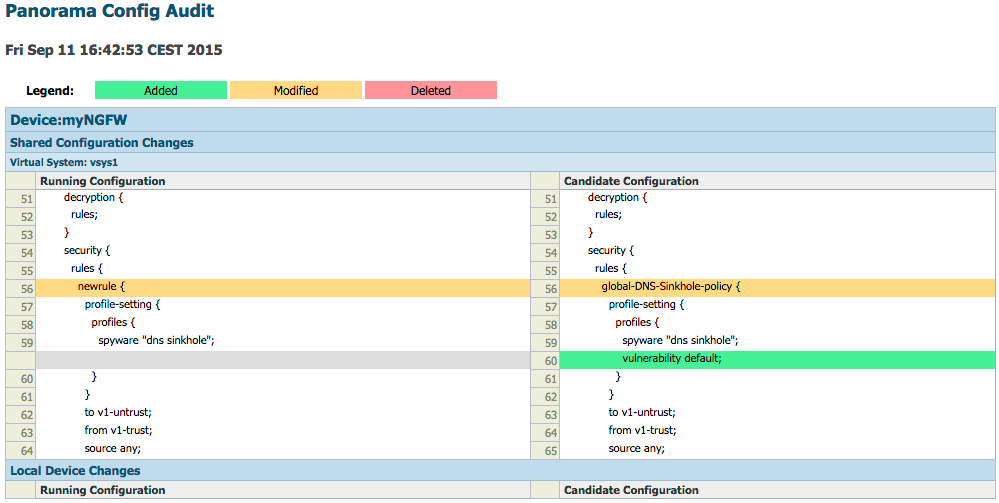
Le popup résultant affiche et colore toutes les modifications apportées à la configuration de panorama qui n'existent pas actuellement sur le périphérique:

La sortie indique que dans les stratégies de sécurité, une règle a été renommée et un profil de sécurité a été ajouté.
Maintenant, profitez de ce café.
Merci pour la lecture!
Tom Piens