
Im Laufe einer Konfigurations Sitzung müssen Sie möglicherweise zu dringenderen Aufgaben neigen, bevor Sie zu den Änderungen zurückkehren, die Sie gemacht haben. Oder vielleicht treten Sie bei einer Tasse Kaffee Weg, und wenn Sie wieder kommen, haben Sie vergessen, was sich schon geändert hat!
Wenn Sie Panorama verwenden, um eine große Anzahl von Geräten zu verwalten, machen Sie Ihr Leben ein wenig einfacher. Platzieren Sie Geräte in Gerätegruppen, die den Geschäftsbereich oder den Ort repräsentieren, an dem die Geräte gehören.

Um zu überprüfen, was während einer Konfigurations Sitzung geändert wurde, klicken Sie auf Commit, um den Dialog zu öffnen.

Gehen Sie zur GeräteGruppe und wählen Sie Vorschau-Änderungen für das Out-of-Sync-Gerät.

Wählen Sie die Anzahl der Kontext Linien, die um Konfigurations Unterschiede angezeigt werden sollen. Diese Zeilen helfen zu erkennen, wo eine Änderung in die Konfiguration gehören könnte.

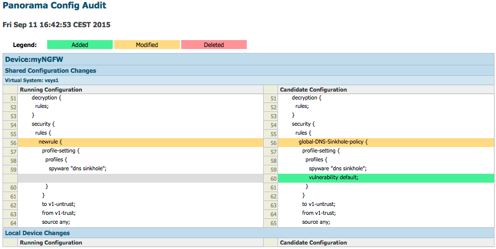
Das resultierende Popup zeigt und färbt alle Änderungen, die an der Panorama Konfiguration vorgenommen werden, die derzeit nicht auf dem Gerät existieren:

Die Ausgabe weist darauf hin, dass in den Sicherheitsrichtlinien eine Regel umbenannt und ein Sicherheitsprofil hinzugefügt wurde.
Jetzt genießen Sie diesen Kaffee.
Danke fürs Lesen!
Tom Piens