
Over the course of a configuration session, you might have to tend to more urgent tasks before returning to the changes you were making. Or maybe you step away for a cup of coffee, and when you get back, you've forgotten what's already changed!
If you're using Panorama to manage a large number of devices, make your life a little easier. Place devices in device groups representing the business unit or location where the devices belong.

To check what was changed during a configuration session, click Commit to open the dialog.

Go to Device Group and select Preview Changes for the Out of Sync device.

Choose the number of context lines to display around config differences. These lines help identify where a change might belong in the configuration.

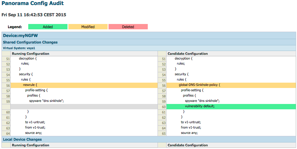
The resulting popup displays and colorizes any changes made to the Panorama configuration that don't currently exist on the device:

The output indicates that in the security policies, a rule was renamed and a security profile was added.
Now enjoy that coffee.
Thanks for reading!
Tom Piens